TESTY WYDAJNOŚCIOWE
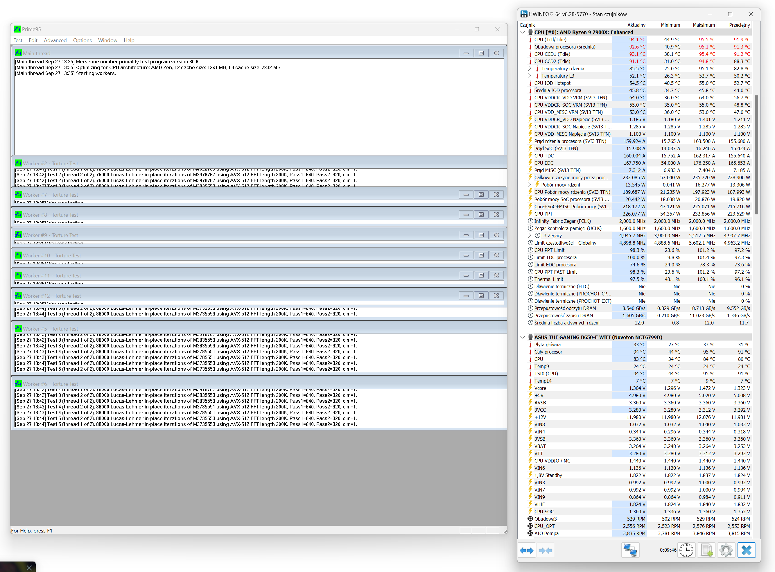
Prime 95, procesor bez ustawionych limitów prądowych w programie Ryzen Master

AMD Ryzen 9 7900X ~ 170W (domyślne TDP dla tego procesora)
wykres zbiorczy (800 – max RPM) / pompka AIO 100%








3DMark Time Spy – test CPU (800 / 1200 / 1600 RPM / 100% RPM)

test wydajności AIO na tle konkurencji przy tych samych zamontowanych wentylatorach (Arctic P12 Pro) – Ryzen 9 7900X ~ 170W / obroty wentylatorów 100% RPM, blokopompka 100% RPM
- 600 – 3000 RPM max
- 77 CFM | 131 m³/h max
- 6.9 mm H2O max
testy wydajnościowe: ~ 100W / ~ 150W / ~ 170W / ~ 200W / ~ 225W
- ~ 100W (4.3 GHz 1v)
- ~ 150W (5.0 GHz 1.17v)
- ~ 200W (5.0 GHz 1.31v)
- ~ 225W (5.2 GHz 1.345v)
- (~ 250W 5.2 GHz 1.40v)





testy blokopompki – sprawdzenie wydajności przy 25, 50 i 75% obrotów / wentylatory na radiatorze – 100% RPM (Ryzen 9 7900X ~ 170W)
W egzemplarzu testowym nie mogłem zmieniać obrotów pompy, mimo tego, że według producenta tak się da. Blokopompka była podłączona do złącza AIO Pump Header (Asus TUF B650E WIFI). Systemowo także nie mogłem tego zrobić (FanControl v2.42 lub FanCtrl 1.6.2)


