TESTY WYDAJNOŚCIOWE
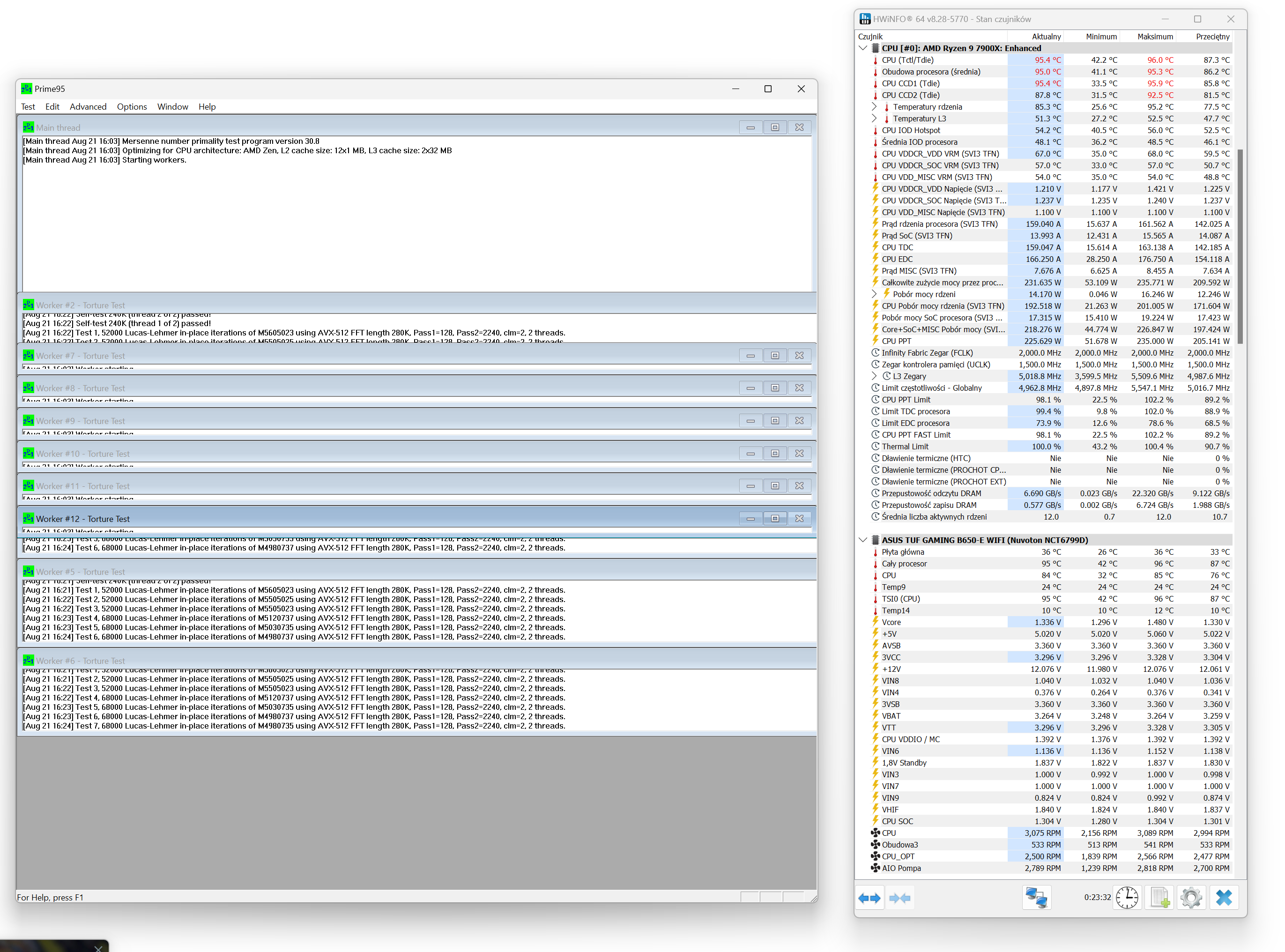
Prime 95, procesor bez ustawionych limitów prądowych

AMD Ryzen 9 7900X (~ 170W / 5 GHz 1.23v)
Wykres zbiorczy (800 – MAX RPM) / pompka AIO 100%

3DMark Time Spy – test CPU (800 / 1200 / 1600 / 100% RPM)

Test wydajności AIO na tle konkurencji przy tych samych zamontowanych wentylatorach (Arctic P12 Pro) – Ryzen 9 7900X ~ 170W 5.0 1.23v / obroty 100% RPM, blokopompka AIO 100% RPM
- 600 – 3000 RPM
- 77 CFM | 131 m³/h
- 6.9 mm H2O
- łożysko Fluid Dynamic Bearing
w tym przypadku są to fabryczne wentylatory ;)

Testy wydajnościowe: ~ 100W / ~ 150W / ~ 170W / ~ 200W / ~ 225W
- ~ 100W – 4.3 GHz 1v
- ~ 150W – 5.0 GHz 1.17v
- ~ 200W – 5.0 GHz 1.31v – 1.36v
- ~ 225W – 5.2 GHz 1.345v




Testy blokopompki – sprawdzenie wydajności przy 25, 50 i 75% obrotów / Ryzen 9 7900X ~ 170W 5.0 GHz 1.23v (wentylatory na radiatorze – 100% RPM / obroty VRM – RPM 100%)


