TESTY WYDAJNOŚCIOWE

pomiar kamerą termowizyjną
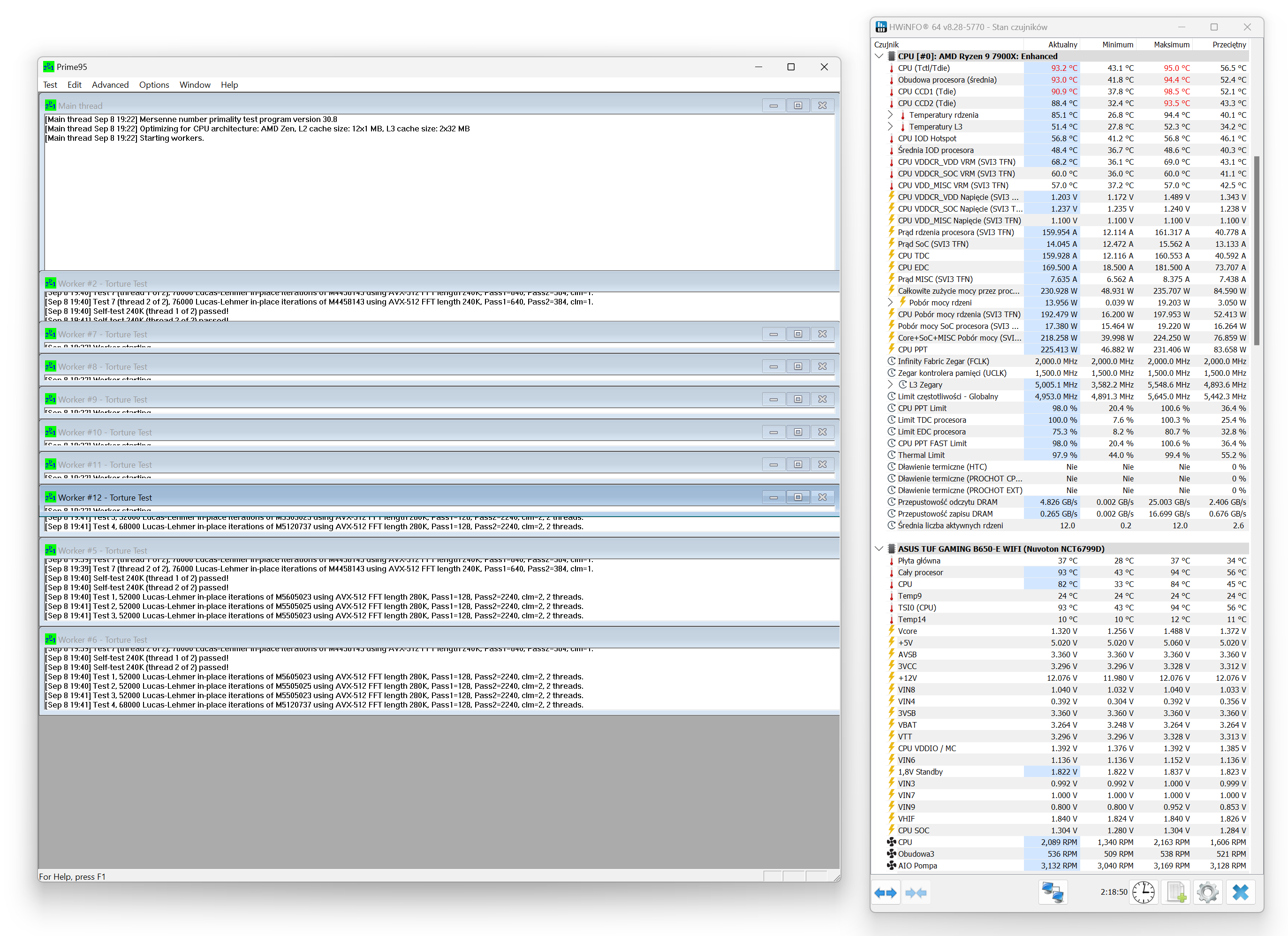
Prime 95, procesor bez ustawionych limitów prądowych

AMD Ryzen 9 7900X (~ 170W)
Wykres zbiorczy (800 – max RPM) / pompka AIO 100%








3DMark Time Spy – test CPU (800 / 1200 / 1600 RPM / 100% RPM)

Test wydajności AIO na tle konkurencji przy tych samych zamontowanych wentylatorach (Arctic P12 Pro) – Ryzen 9 7900X ~ 170W / obroty wentylatorów 100% RPM, blokopompka 100% RPM
- 600 – 3000 RPM max
- 77 CFM | 131 m³/h max
- 6.9 mm H2O max

Testy wydajnościowe: ~ 100W / ~ 150W / ~ 170W / ~ 200W / ~ 225W
- ~ 100W (4.3 GHz 1v)
- ~ 150W (5.0 GHz 1.17v)
- ~ 200W (5.0 GHz 1.31v)
- ~ 225W (5.2 GHz 1.345v)
- (~ 250W 5.2 GHz 1.40v)





Testy blokopompki – sprawdzenie wydajności przy 25, 50 i 75% obrotów / Ryzen 9 7900X ~ 170W (wentylatory na radiatorze – 100% RPM)



