Rynek chłodzeń AiO od dłuższego czasu jest mocno nasycony konstrukcjami o bardzo zbliżonej specyfikacji – radiator 360 mm, trzy wentylatory 120 mm i podobna wydajność to dziś w zasadzie standard. Producenci coraz częściej próbują więc wyróżnić swoje produkty dodatkowymi funkcjami, które mają przyciągnąć uwagę użytkownika i nadać zestawowi indywidualnego charakteru.
W przypadku Thermalright Peerless Vision 360 ARGB Black takim elementem jest zintegrowany ekran LCD umieszczony na blokopompce. To rozwiązanie, które jeszcze niedawno było zarezerwowane głównie dla znacznie droższych konstrukcji, a dziś trafia do zdecydowanie bardziej przystępnego segmentu cenowego. Producent stawia więc nie tylko na wydajność, ale również na aspekt wizualny i możliwość personalizacji zestawu.
Jednocześnie Thermalright pozostaje wierny swojemu podejściu – zamiast eksperymentować z nietypowymi rozwiązaniami w podstawowych elementach konstrukcji, opiera się na sprawdzonych fundamentach. Klasyczny radiator o standardowej grubości, wentylatory nastawione na wysokie ciśnienie statyczne oraz prosta, funkcjonalna konstrukcja blokopompki mają zapewnić przede wszystkim stabilną i przewidywalną pracę.
W tej recenzji sprawdzimy więc, czy połączenie efektownego dodatku w postaci wyświetlacza z solidną, rzemieślniczą bazą faktycznie ma sens i czy Thermalright Peerless Vision 360 ARGB Black jest w stanie wyróżnić się na tle licznej konkurencji nie tylko wyglądem, ale również ogólną jakością wykonania i użytkowania.

specyfikacja techniczna
| Typ chłodzenia / TDP | wodne / 360 mm Ryzen 7000 / 9000 > 300 W Intel 14-gen / Core Ultra > 320 W (PL1/PL2) |
| Wymiary AIO całościowe / waga | 397 x 120 x 53 mm / > 1900 – 2200 gram |
| Materiał chłodnicy | anodowane czarne aluminium |
| Współczynnik gęstości finów (FPI) | 20 – 21 |
| Liczba wentylatorów | trzy 120 mm (TL-M12Q 120 mm) |
| Wymiary wentylatorów | 120 x 120 x 27 mm |
| Zakres obrotów RPM wentylatorów | > 2000 RPM (±10%) |
| Przepływ powietrza | – m³/h 68.9 CFM 2.21 mmH₂O |
| Łożysko wentylatorów | Fluid Dynamic Bearing (S-FDB) |
| Deklarowana żywotność wentylatorów | > 50.000 godzin |
| Maksymalny poziom hałasu według producenta | > 28.2 dB(A) |
| Typ przewodu / długość przewodu (rurek) | kauczuk / czarny, sztywny oplot nylonowy długość 400 mm (średnica 10 mm) |
| Podświetlenie ARGB | tak – ramka wentylatorów |
| Zakres obrotów RPM pompy | > 3000 RPM ±10% (> 25 dBA) Asetek 8. generacji |
| Wymiary pompy (całościowe) | 81 x 79 x 67.6 mm |
| Wymiary bloku chłodzącego pompy | – |
| Wyświetlacz | 3.95 cala / 480 x 480 px |
| Wytrzymałość pompy | > 70.000 godzin |
| Złącza | 4-pin PWM + 3 pin ARGB 9-pin USB 2.0 (LCD) |
| Zgodność z gniazdami procesorów | AMD: AM4 / AM5 Intel: 115x / 1200 / 1700 / 1851 / 2011 / 2066 |
| Cena zakupu | 549 złotych (stan na dzień 31.03.2026) 5 lat gwarancji |
Spis treści:
THERMALRIGHT PEERLESS VISION 360 ARGB BLACK – OPAKOWANIE / WYPOSAŻENIE
Chłodzenie Thermalright Peerless Vision 360 ARGB Black trafia do Nas w utrzymanym w ciemnej stylistyce kartonie. Na froncie producent prezentuje render zestawu wraz z informacją o zastosowanym ekranie LCD, natomiast szczegółowa specyfikacja techniczna została umieszczona na tylnej części opakowania.


Wnętrze kartonu jest dobrze zorganizowane. Wszystkie elementy zabezpieczono w formowanej wytłoczce, która skutecznie chroni je podczas transportu. Już na tym etapie widać, że producent postawił na możliwie bezproblemowy montaż – chłodnica 360 mm trafia do użytkownika z fabrycznie zamontowanymi wentylatorami, co ogranicza liczbę czynności wymaganych przed instalacją.

Na wyposażenie zestawu składają się:
- chłodnica 360 mm z blokopompą
- trzy wentylatory 120 mm TL-M12Q PWM
- komplet śrub i dystansów montażowych
- okablowanie z możliwością łączenia (daisy-chain)
- trzy klipsy do organizacji węży (fabrycznie zamontowane)
- zestaw montażowy dla platform Intel
- zestaw montażowy dla platform AMD
- pasta termoprzewodząca (tubka)
- instrukcja w formie drukowanej
Pod względem kompatybilności zestaw wspiera szeroką gamę podstawek:
- Intel: LGA 115x, LGA 1200, LGA 1700, LGA 1851, LGA 2011, LGA 2066
- AMD: AM4, AM5
Dla platform Intel przewidziano metalowy backplate, który należy zamontować od spodu płyty głównej. W przypadku AMD wykorzystywany jest fabryczny backplate, co upraszcza cały proces instalacji.
Sam zestaw montażowy został dobrze uporządkowany – wszystkie elementy, takie jak belki montażowe, śruby i dystanse, posegregowano w osobnych woreczkach, co znacząco ułatwia orientację podczas składania zestawu i minimalizuje ryzyko pomyłki.



THERMALRIGHT PEERLESS VISION 360 ARGB BLACK – OMÓWIENIE BUDOWY CHŁODZENIA
radiator
W modelu Thermalright Peerless Vision 360 ARGB Black zastosowano klasyczną chłodnicę aluminiową o długości około 397 mm, szerokości 120 mm oraz grubości 27 mm. Jest to standardowy format dla zestawów AiO 360 mm, co oznacza szeroką kompatybilność z większością obudów wspierających ten rozmiar.

Po zamontowaniu fabrycznych wentylatorów całkowita grubość zestawu wzrasta do około 52 mm, co warto uwzględnić przy planowaniu montażu – szczególnie w górnej części obudowy, gdzie przestrzeń bywa ograniczona.
Radiator wykorzystuje klasyczny, falowany profil lameli, a zagęszczenie finów wynosi około 20–21 FPI. Jest to wartość typowa dla tej klasy konstrukcji, dobrze współpracująca z wentylatorami generującymi wyższe ciśnienie statyczne. Taka konfiguracja sprzyja efektywnemu przepychaniu powietrza przez gęsty układ żeber, co bezpośrednio przekłada się na wydajność chłodzenia.


Całość została równomiernie pokryta czarną powłoką lakierniczą. Jakość wykończenia stoi na dobrym poziomie – nie widać niedomalowań ani nierówności.


Węże wychodzą z komory końcowej poprzez solidne, metalowe zakuwki. Mają długość około 400 mm, zostały pokryte materiałowym oplotem i wyposażone w trzy klipsy porządkujące, które ułatwiają ich prowadzenie w obudowie i poprawiają estetykę całej instalacji.



pompka
Bokopompka została zamknięta w masywnej obudowie wykonanej z matowego tworzywa. Całość sprawia solidne wrażenie i dobrze komponuje się z resztą zestawu.
Na górze umieszczono ekran LCD o przekątnej około 3.95 cala, wykorzystujący matrycę IPS. Jest to jeden z wyróżników tej konstrukcji. Sam moduł nie jest fizycznie obrotowy, jednak orientację wyświetlanego obrazu można zmieniać programowo, co pozwala dopasować go do różnych konfiguracji montażowych.



Oprogramowanie umożliwia szeroką personalizację – od prostych grafik, przez animacje, aż po wyświetlanie danych systemowych, takich jak temperatury CPU, GPU czy nośników danych.
Pompa sterowana jest sygnałem PWM (4-pin), a jej maksymalna prędkość pracy sięga około 3000 RPM. W praktyce pozwala to na dopasowanie balansu między wydajnością a kulturą pracy.


Wymiary górnej części bloku to około 79 x 79 mm, a wysokość całkowita wynosi około 67 mm, co czyni go konstrukcją dość wysoką – warto to mieć na uwadze przy kompatybilności z niektórymi obudowami.


Stopa bloku wykonana jest z litej miedzi i nie została pokryta warstwą niklu. Jej powierzchnia ma charakterystyczny, lekko wypukły profil – nie jest to punktowe wybrzuszenie, lecz szeroko rozłożone, zaokrąglone uformowanie. W praktyce przekłada się to na lepszy kontakt z IHS procesora, co dobrze widać po równomiernym rozprowadzeniu pasty termoprzewodzącej.

Jakość wykończenia podstawy jest poprawna, choć mogłaby być nieco lepiej dopracowana pod względem szlifowania.


Węże zakończono ruchomymi króćcami, co ułatwia ich ułożenie i zmniejsza naprężenia podczas montażu. Sama długość 400 mm jest wartością standardową – wystarczającą dla większości obudów, choć przy bardziej rozbudowanych konstrukcjach kilka dodatkowych centymetrów nie byłoby wadą.




wentylatory
Do chłodnicy dołączono trzy wentylatory 120 mm z serii TL-M12Q PWM, które są fabrycznie zamontowane na radiatorze. To rozwiązanie znacząco upraszcza montaż i eliminuje konieczność ręcznego przykręcania każdej jednostki osobno.
Zakres pracy wentylatorów wynosi około 500–2050 obr./min (w praktyce możliwe są jeszcze niższe wartości przy odpowiedniej regulacji PWM). Producent zastosował łożyska typu S-FDB, które powinny zapewnić dobrą kulturę pracy oraz długą żywotność.


Konstrukcja wirnika opiera się na szerokich łopatkach zaprojektowanych pod kątem generowania wysokiego ciśnienia statycznego. W połączeniu z radiatorem o zagęszczeniu około 20 FPI przekłada się to na skuteczne wymuszanie przepływu powietrza przez gęsty układ lameli.


Jednym z ciekawszych rozwiązań jest sposób łączenia wentylatorów. Tworzą one jednolity moduł, co pozwala ograniczyć okablowanie do minimum – z całego zestawu wyprowadzono jedynie dwa przewody: jeden odpowiadający za zasilanie i sterowanie PWM, drugi za podświetlenie ARGB. Znacząco ułatwia to zarządzanie kablami i poprawia estetykę wnętrza obudowy.

Dodatkowo zastosowano elementy tłumiące drgania, a sama konstrukcja wentylatorów jest zwarta – pomiędzy poszczególnymi jednostkami oraz na styku z radiatorem nie występują wyraźne szczeliny. Dzięki temu strumień powietrza kierowany jest bezpośrednio w finy chłodnicy, zamiast uciekać bokami.


Podświetlenie ARGB ma formę efektu typu infinity mirror, z iluminacją rozmieszczoną zarówno na froncie, jak i wokół ramki wentylatora. Efekt jest wyraźny, wielowarstwowy i dobrze widoczny, ale nie wpływa negatywnie na sztywność konstrukcji ani kulturę pracy.

THERMALRIGHT PEERLESS VISION 360 ARGB BLACK – MONTAŻ W OBUDOWIE
Proces instalacji zestawu Thermalright Peerless Vision 360 ARGB został zaprojektowany w sposób możliwie prosty i intuicyjny, co w praktyce przekłada się na bezproblemowy montaż nawet dla mniej doświadczonych użytkowników. Już na etapie wyjęcia chłodzenia z pudełka widać, że producent postawił na maksymalne ograniczenie liczby czynności – wentylatory są fabrycznie zamontowane na radiatorze, więc odpada jeden z bardziej czasochłonnych etapów instalacji.
W przypadku platform AMD (AM4 / AM5) wykorzystujemy fabryczny backplate płyty głównej, co jest rozwiązaniem sprawdzonym i wygodnym. Nie trzeba demontować dodatkowych elementów ani kombinować z dopasowaniem – wystarczy zamontować odpowiednie dystanse i belki montażowe zgodnie z instrukcją. Sam blok pompy osadzany jest centralnie na IHS procesora, ponieważ konstrukcja nie przewiduje offsetowego montażu dla AM5. W praktyce nie stanowi to problemu – kontakt z powierzchnią procesora jest równomierny, a docisk odpowiedni.
Dla platform Intel producent dołącza osobny, metalowy backplate, który montujemy od spodu płyty głównej. Jest to rozwiązanie zdecydowanie bardziej solidne niż plastikowe odpowiedniki spotykane w tańszych konstrukcjach. Po jego zamocowaniu instalujemy dystanse, następnie belki montażowe, a na końcu sam blokopompkę.
Sam mechanizm montażowy jest dobrze przemyślany – elementy są do siebie dopasowane, nic nie sprawia wrażenia na siłę, a całość po dokręceniu jest stabilna i pewna. Warto jedynie pamiętać o standardowej zasadzie dokręcania śrub na krzyż, co pozwala uzyskać równomierny docisk na całej powierzchni procesora i uniknąć potencjalnych problemów z temperaturami.
Na plus należy zaliczyć również długość węży wynoszącą około 400 mm. To w praktyce standard w tej klasie AiO, ale jednocześnie długość w pełni wystarczająca do wygodnego montażu zarówno na topie, jak i froncie obudowy – nawet w większych konstrukcjach. Węże są elastyczne i zakończone ruchomymi króćcami, co dodatkowo ułatwia ich prowadzenie i ogranicza naprężenia.
Podsumowując – montaż stoi na bardzo dobrym poziomie. Nie jest to może absolutnie najprostszy system na rynku, ale w praktyce trudno się tu do czegokolwiek przyczepić. Całość jest logiczna, dobrze zaprojektowana i przede wszystkim bezproblemowa w realnym użytkowaniu.













THERMALRIGHT PEERLESS VISION 360 ARGB BLACK – OPROGRAMOWANIE
Do obsługi wyświetlacza LCD oraz części funkcji chłodzenia Thermalright Peerless Vision 360 ARGB producent udostępnia dedykowane oprogramowanie TRCC (Thermalright Control Center). Jest to narzędzie, które w praktyce odpowiada głównie za personalizację ekranu zamontowanego na bloku pompy, ale oferuje też kilka dodatkowych opcji związanych z monitoringiem.
Już na starcie warto zaznaczyć, że TRCC nie jest rozbudowanym kombajnem pokroju oprogramowania największych producentów – to raczej narzędzie funkcjonalne, skupione na konkretnym zastosowaniu. Interfejs jest stosunkowo prosty i czytelny, choć wizualnie dość surowy i momentami sprawiający wrażenie niedopracowanego. Najważniejsze jednak, że spełnia swoją rolę.
Kluczową funkcją programu jest pełna personalizacja ekranu LCD. Użytkownik może wyświetlać na nim różnego rodzaju dane systemowe, takie jak:
- temperatura procesora
- temperatura karty graficznej
- obciążenie podzespołów
- prędkości wentylatorów
- informacje o nośnikach danych
Co istotne, możliwe jest łączenie kilku parametrów jednocześnie i tworzenie własnych układów wyświetlania. TRCC pozwala również na wgrywanie własnych grafik, animacji GIF czy nawet krótkich materiałów wideo, co znacząco zwiększa możliwości personalizacji i pozwala dopasować wygląd zestawu do reszty konfiguracji.
Sama zmiana orientacji obrazu (np. przy innym ustawieniu bloku w obudowie) odbywa się programowo, co jest bardzo praktyczne – nie trzeba fizycznie obracać elementu, aby uzyskać poprawne wyświetlanie treści.
Jeśli chodzi o stabilność działania, oprogramowanie działa poprawnie, choć nie jest całkowicie pozbawione drobnych niedoskonałości. Zdarzają się lekkie opóźnienia w odświeżaniu danych czy sporadyczne przycięcia interfejsu, ale nie są to problemy, które realnie wpływają na codzienne użytkowanie. Warto też mieć na uwadze, że TRCC to program działający w tle – aby ekran prezentował aktualne dane, aplikacja musi być aktywna w systemie.
Pod względem funkcjonalnym TRCC nie ingeruje w sterowanie pompą czy wentylatorami – te elementy nadal konfigurujemy standardowo z poziomu BIOS-u lub oprogramowania płyty głównej. Program pełni więc rolę uzupełniającą, skupioną głównie na warstwie wizualnej i monitoringu.



PLATFORMA TESTOWA / METODYKA TESTOWA
| Procesor | AMD Ryzen 9 7900X (12/24) |
| Chłodzenie CPU | – |
| Pasta termoprzewodząca | Cooler Master CryoFuze 7 |
| Płyta główna | Asus TUF Gaming B650-E WiFi |
| Pamięć RAM | 64 GB DDR5 Kingston Fury Beast RGB 6400 MT/s CL32 |
| Nośnik danych | Lexar NM1090 PRO 2 TB M.2 PCI-e 5.0 Kingston KC3000 1 TB M.2 PCI-e 4.0 |
| Karta graficzna | Zotac GeForce RTX 5060 Ti AMP 16 GB |
| Zasilacz | be quiet! Power Zone 2 1000W |
| Obudowa | be quiet! Silent Base 802 Black |
| Monitor | Philips Evnia 27M2N3800A (4K 120 Hz / 1440p 160 Hz / 1080p 320 Hz) |
| Klawiatura | SteelSeries Apex Pro TKL Gen 3 |
| Myszka | Logitech Pro 2 Lightspeed |
| System | Windows 11 Home 24H2 |
Programy użyte do testów:
- Cinebench R23
- Prime95
- 3DMark: Time Spy – test CPU (ściśle powtarzalny test temperaturowy procesora symulujący realną rozgrywkę w grze)
Jak przeprowadzano testy?
- Obudowa be quiet! Silent Base 802 podczas testów była zamknięta.
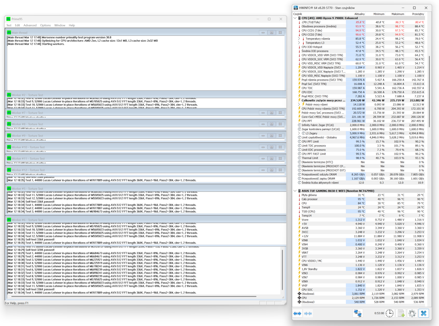
- Procesor bazowo był testowany w kilku na sztywno ustawionych w aplikacji Ryzen Master profilach poboru mocy – 150, 170W (tę wartość z kolei przyjąłem za ustawienie bazowe w kilku scenariuszach testowych), 200 Wat, oraz pod maksymalnym cyklicznym testowym obciążeniem prądowym – 225 Wat (tutaj temperatury podczas testów spokojnie wychodzą powyżej 100 stopni, nawet dla AIO 360 mm). No ok, jest jeszcze w procedurze test przy 250 Watach, ale on na tę chwilę praktycznie nie jest stosowany. Czemu? wyjaśniam to niżej.
- Trzy wentylatory przednie 140 mm kręciły z obrotami na poziomie +- 550 RPM maksymalnie. Nie ma to praktycznie wpływu na wydajność chłodzeń. Wentylator 140 mm na tylnej ściance także kręcił z obrotami na poziomie +- 550 RPM maksymalnie.
- Obroty wentylatorów na karcie graficznej zostały ustawione na tryb automatyczny, w którym karta sama dobiera prędkość – zazwyczaj jest to tryb pasywny.
- Do testów użyta została pasta termoprzewodząca Cooler Master CryoFuze 7. Przed właściwymi testami każdorazowo aplikowano ją metodą „na X” i wygrzewano 30 minut po każdej aplikacji.
- Testy temperaturowe procesora przeprowadzono z wykorzystaniem programu Cinebench R23 (zapętlony test Multi Core o długości 10 minut) – na każdy test przypadały po dwie rundy 10 minutowe – jedna po drugiej natychmiastowo. Dopiero potem spisywany był finalny odczyt temperaturowy.
- Testy temperaturowe procesora wykonano także w benchmarku 3DMark Time Spy. Konkretnie brano tu pod uwagę test 'CPU TEST’ (ten test wybrałem zamiast pomiaru w konkretnej grze – tutaj za każdym razem temperatura będzie wyższa w każdym benchmarku).
- Wartości temperatur odczytywano z pomocą programu HWiNFO
- W oprogramowaniu do rejestracji temperatury istnieje margines błędu wynoszący około 1 stopnia Celsjusza (taki maksymalnie przyjmuję)
- Formalnie kaganiec temperaturowy dla Ryzena 9 7900X wynosi 95-96°C (bez zdjętych limitów). Pod obciążeniem regularnie osiąga wartości szczytowe w zakresie 95.6–95.8°C. Podczas testów używałem programu Ryzen Master (różne gotowe profile), gdzie limit może wynosić 111 stopni maksymalnie (przy tej temperaturze komputer się wyłącza, odcina zasilanie). Zatem maksymalnie 110.6 stopni w testach brałem za temperaturę ABSOLUTNIE graniczną – jeśli chłodzenie ją osiągnęło, to automatycznie przerywałem test, a taki wynik wpisywałem na wykres.
- Nie stosuję testów opartych na normalizacji poziomu dB(A), ponieważ przeciętny użytkownik komputera nie ma możliwości precyzyjnego ustawienia wentylatorów pod kątem hałasu (brak odpowiedniego sprzętu). Jeśli chłodzenie jest 'zbyt głośne’, to zazwyczaj użytkownik reguluje prędkość wentylatorów na radiatorze poprzez stosowne oprogramowanie w systemie Windows lub bezpośrednio w UEFI. Dlatego w moich testach podchodzę podobnie do tematu – jedyne, co robię jeśli chodzi o hałas, to mierzę głośność przy różnych ustawieniach obrotów wentylatorów (patrz niżej).
- Wyniki prezentowane na wykresach to wartości maksymalnych temperatur, skorygowane o temperaturę otoczenia (delta temperatury).
- Temperatura otoczenia podczas testów była zmienna (22.5-23.5), w zależności od dnia oraz samej pory dnia. Aby możliwie najlepiej wyeliminować wpływ zmiennych warunków temperaturowych na wykresach zamieszczam deltę temperatury, czyli różnicę pomiędzy temperaturą podzespołu a temperaturą otoczenia.
- Pomiar poziomu głośności przeprowadziłem decybelomierzem Benetech GM1351 (zakres 30–130 dBA). Minimalny poziom hałasu w pomieszczeniu podczas testów wynosił minimalnie 39 dBA (w godzinach wieczornych: 22:00+). Dlatego, jeśli na wykresie głośności pojawiają się wartości równe lub niewiele wyższe niż ta, oznacza to, że wentylatory chłodzenia – zwłaszcza na minimalnych obrotach – były praktycznie niesłyszalne dla użytkownika.
- Poziom hałasu mierzono z odległości 10 cm od głównej, zamkniętej, strony obudowy. W trakcie pomiaru wentylatory obudowy oraz wentylatory karty graficznej były ręcznie ustawione w aplikacji FanControl na poziomie 0% RPM, tak aby nie wpływały w znaczącym stopniu na wyniki testów chłodzenia.
I. Wydajność RPM – scenariusze testowe dla AMD Ryzen 9 7900X przy ustawieniach bazowych (~ 170W / 5.0 GHz 1.23v):
- obroty wentylatora chłodzenia uśrednione do +- 800 RPM
- obroty wentylatora chłodzenia uśrednione do +- 1000 RPM
- obroty wentylatora chłodzenia uśrednione do +- 1200 RPM
- obroty wentylatora chłodzenia uśrednione do +- 1400 RPM
- obroty wentylatora chłodzenia uśrednione do +- 1600 RPM
- obroty wentylatora chłodzenia uśrednione do +- 1800 RPM
- obroty wentylatora chłodzenia uśrednione do +- 2000 RPM
- + na koniec: maksymalne obroty wentylatorów dla każdego testowanego chłodzenia
II. Wydajność WAT – scenariusze testowe dla AMD Ryzen 9 7900X przy różnym poziomie poboru energii:
- testy przy: ~ 100W / ~ 150 / ~ 170 / ~ 200 / ~ 225, oraz, (opcjonalnie) 250 Wat. Limit temperaturowy (jak używamy aplikacji Ryzen Master) to 110.8°C.
- obroty wentylatorów chłodzenia były ustawione zawsze na maksymalne RPM, obroty wentylatorów w obudowie ustawione były na poziomie +- 550 RPM, a obroty GPU – ustawione w tryb automatyczny
- za każdym razem sprawdzano najwyższą osiągniętą temperaturę pracy przy tym każdym konkretnym scenariuszu testowym
- ~ 100W – 4 GHz ([0.98]-1v)
- ~ 150W – 5.0 GHz ([1.15]-1.17v)
- ~ 170W – 5.0 GHz ([1.215]-1.23v) – testowe ustawienie domyślne
- ~ 200W – 5.0 GHz ([1.295]-1.31v)
- ~ 225W – 5.2 GHz ([1.335]-1.345v)
III. Test w 3DMark Time Spy, w lokalizacji procesorowej. Obroty ustawione odpowiednio na 100, 75, 50 i 25% RPM (w Fan Control).
IV. (TYLKO W PRZYPADKU AIO) Osobne testy wydajności pompki przy obrotach ustawionych na poziomie odpowiednio 75% / 50% / 25% RPM (100% RPM dla wentylatorów na radiatorze). Ryzen 9 7900X @ 170W (5.0 GHz 1.32v).
V. Testy głośności dla wentylatorów oraz, jeśli to AIO, testy głośności fabrycznej blokopompki.
TESTY WYDAJNOŚCIOWE
Prime 95
procesor bez ustawionych limitów prądowych w programie Ryzen Master


AMD Ryzen 9 7900X (~ 170W)
wykresy zbiorcze 800 / 1000 / 1200 / 1400 / 1600 / 1800 / 2000 oraz max RPM (pompka AIO: 100% RPM / Delta temperatury)








testy wydajnościowe TDP: ~ 100W / ~ 150W / ~ 200W / ~ 225W (delta temperatury – odchylenie WAT max do 5%)




3DMark Time Spy – test CPU (800 / 1200 / 1600 RPM / 100% RPM) / temperatura maksymalna (~ 170W)
W tym teście decyduje:
- wielkość i gęstość radiatora
- wydajność wentylatorów (obroty RPM, statyczne ciśnienie)
- pompa – przepływ i konstrukcja bloku
- docisk powierzchni pompki / coldplate
- kontrola RPM i charakterystka pracy przy 25–100%
To wszystko razem wyjaśnia, dlaczego wykres ma tak duży rozrzut między modelami, nawet przy identycznych warunkach. Na wykresie podana jest temperatura maksymalna.

testy blokopompki – sprawdzenie wydajności przy 25, 50 i 75% obrotów RPM (wentylatory na radiatorze: 100% RPM / Ryzen 9 7900X (~ 170W) / delta temperatury)
kolor na wykresie (od najwydajniejszego – przy 25% RPM):
- 1. ciemnogranatowy – Arctic Liquid Freezer 3 Pro 420 black ARGB
- 2. jasnoszary – Arctic Liquid Freezer 3 Pro 360 black
- 3. granatowy (w szarej obwódce) – Thermalright Peerless Vision 360 ARGB Black
- 4. zielony – Corsair Nautilus RS ARGB 360
- 5. zielony – TComas LE100 360
- 6. ciemnoszary – XPG Levante II 360 white
- 7. złoty – Cooler Master MasterLiquid Core Next 360 ARGB
- 8. ciemnoniebieski – Valkyrie Dragonfang 360
- 9. pomarańczowy – Valkyrie V360 Lite
- 10. błękitny (niebieski) – Cooler Master MasterLiquid Atmos II 360
- 11. brązowy – Valkyrie V240 Lite black ARGB

Wydajność pompy w testowanym dziś chłodzeniu AIO od Thermalright zasadniczo jest niezmienna (do tego wysoka na tle rywali), niezależnie od ustawionego poziomu procentowego obrotów. To na plus.
POMIARY GŁOŚNOŚCI
I. zainstalowane wentylatory (pomiar 5 cm od wentylatorów, sonometr umieszczony na obudowie bezpośrednio nad radiatorem AIO)


II. pompka AIO – 25% / 50% / 75% / 100% RPM (wentylatory na radiatorze: 0% RPM – pomiar z 5 cm)

III. odsłuch / nagrania (wentylatory i pompka)
pompka
wentylatory
RANKINGI OPŁACALNOŚCI (ceny na dzień 31/03/2026)
I. Cena / ΔTmax (delta temperatury z testu max RPM 170W)
- im wyższy wynik/wskaźnik, tym lepsza opłacalność chłodzenia (w teorii).
- ceny bazowo zaczerpnięte są ze sklepu x-kom.pl. Jeśli danego chłodzenia nie było w ofercie tego sklepu, to ceny sprawdzam na stronie Morele.net – wtedy stąd je biorę do przeliczania współczynników.
- be quiet! Pure Loop 3 LX 360 – (49) / 429.00
- Arctic Liquid Freezer III Pro 420 black – (49) / 459.00
- Corsair Nautilus RS 360 ARGB black – (50) / 419.00
- Valkyrie V360 Lite ARGB black – (51) / 367.99
- Arctic Liquid Freezer III Pro 360 black – (52) / 412.20
- TComas LE100 360 white – (52) / 359.00
- Cooler Master MasterLiquid Core Nex 360 ARGB Black – (53) / 369.68
- Valkyrie V240 Lite ARGB black – (54) / 400.33
- Cooler Master MasterLiquid Atmos II 360 (VRM) – (54) / 530.08
- Valkyrie Dragonfang 360 ARGB black – (54) / 657.59
- Endorfy Navis F360 black – (54) / 359.00
- XPG Levante II 360 ARGB white (55) / 409.00
- TComas LA200 360 ARGB black – (55) / 325.00
- Savio Nox 360 – (56) / 263.48
- MSI MAG CoreLiquid A15 360 – (56) / 408.99
- Krux HydroGlance 360 ARGB LCD white – (58) / 507.54
- FSP WAK AE36 ARGB black – (61) / 401.24
- Krux HydroX 240 ARGB black – (62) / 228.00
- XPG Maestro Plus 62DA (66) / 239.00
- Cooler Master MasterLiquid 240 Core II ARGB White – (66) / 239.25
- be quiet! Pure Rock Pro 3 LX – (68) / 214.00
- Cooler Master V4 Alpha 3DHP Black – (68) / 152.90
- DeepCool AK500 Digital Pro black – (72) / 299.99
- FSP MP7-B – (72) / 219.99
- FSP NP5-B – (73) / 117.99
- Cooler Master Hyper Nano 411 – (74) / 87.83
- XPG Maestro Plus 42SA – (79) / 117.59
- Valkyrie VIND DL125 black – (69) / 252.39
- Thermalright Peerless Vision 360 ARGB Black (51) / 549.00
ranking (wyższa wartość = lepiej):
- Cooler Master Hyper Nano 411 – 0.8425
- FSP NP-5B – 0.6186
- XPG Maestro Plus 42SA – 0.4787
- Cooler Master V4 Alpha 3DHP black – 0.4447
- XPG Maestro Plus 62DA – 0.2761
- FSP MP7-B – 0.3272
- be quiet! Pure Rock Pro 3 LX – 0.2845
- Valkyrie VIND DL125 black – 0.2733
- Krux HydroX 240 ARGB black – 0.2719
- Cooler Master MasterLiquid 240 Core II ARGB white – 0.2758
- DeepCool AK500 Digital Pro black – 0.2400
- Savio Nox 360 – 0.2125
- FSP WAK AE36 ARGB black – 0.1520
- TComas LA200 360 ARGB black – 0.1692
- Cooler Master MasterLiquid Core Nex 360 ARGB black – 0.1433
- Endorfy Navis F360 black – 0.1504
- TComas LE100 360 – 0.1448
- MSI MAG CoreLiquid A15 360 – 0.1369
- Valkyrie V360 Lite ARGB – 0.1385
- XPG Levante II 360 ARGB white – 0.1344
- Valkyrie V240 Lite ARGB black – 0.1348
- Arctic Liquid Freezer III 360 Pro black – 0.1289
- Corsair Nautilus RS 360 ARGB black – 0.1261
- Arctic Liquid Freezer III Pro 420 black – 0.1067
- Krux HydroGlance 360 ARGB LCD white – 0.1142
- be quiet! Pure Loop 3 LX 360 – 0.1142
- Cooler Master MasterLiquid Atmos II 360 (VRM) – 0.1018
- Thermalright Peerless Vision 360 ARGB Black – 0.0928
- Valkyrie Dragonfang 360 – 0.0821
II. maksymalne fabryczne obroty RPM / maksymalny zmierzony poziom dB(A)
- Arctic Liquid Freezer III Pro 420 black ARGB (2500) / 66
- Corsair Nautilus RS 360 ARGB (2100) / 66
- Valkyrie V360 Lite ARGB (2150) / 59
- Arctic Liquid Freezer III Pro 360 (3000) / 68
- Tcomas LE100 360 (2530) / 68
- Valkyrie V240 Lite ARGB (2150) / 58
- Cooler Master MasterLiquid 360 Atmos II (2500) / 63
- Valkyrie Dragonfang 360 (2150) / 57
- TComas LA200 360 (2600) / 68
- MSI MAG CoreLiquid A15 360 (2050) / 58
- Krux HydroGlance 360 (1800) / 56
- Krux HydroX 240 (1800) / 52
- Cooler Master MasterLiquid 240 Core II ARGB White (1850) / 54
- be quiet! Pure Rock Pro 3 LX (2000) / 52
- DeepCool AK500 Digital Pro (1850 RPM) / 50
- FSP MP7-B (1800) / 53
- FSP NP-5B (1600) / 46
- Savio Nox 360 (1800) / 68
- Endorfy Navis F360 black (1800) / 59
- XPG Levante II 360 White (2000) / 65
- XPG Maestro Plus 62DA (1800) / 53
- XPG Maestro Plus 42SA (1800) / 49
- FSP AE36 black ARGB (2200) / 68
- Cooler Master Hyper Nano 411 (2500) / 50
- be quiet! Pure Loop 3 LX 360 – (2100) / 65
- Cooler Master V4 Alpha 3DHP Black – (2050) / 47
- Cooler Master MasterLiquid Core Nex 360 ARGB Black – (1750) / 66
- Valkyrie VIND DL125 black – (2150) / 54
- Thermalright Peerless Vision 360 ARGB Black – (2000) / 67
ranking (wyższa wartość = lepiej):
- Cooler Master Hyper Nano 411 – 50.00
- Arctic Liquid Freezer III Pro 360 – 44.12
- Cooler Master V4 Alpha 3DHP Black – 43.61
- Valkyrie VIND DL125 black – 39.81
- Cooler Master MasterLiquid Atmos II 360 – 39.68
- be quiet! Pure Rock Pro 3 LX – 38.46
- TComas LA200 360 – 38.24
- Arctic Liquid Freezer III Pro 420 – 37.88
- Valkyrie Dragonfang 360 – 37.72
- TComas LE100 360 – 37.21
- Valkyrie V240 Lite – 37.07
- DeepCool AK500 Digital Pro – 37.00
- XPG Maestro Plus 42SA – 36.73
- Valkyrie V360 Lite – 36.44
- MSI MAG CoreLiquid A15 360 – 35.34
- FSP NP-5B – 34.78
- Krux HydroX 240 – 34.62
- Cooler Master MasterLiquid Core II 240 – 34.26
- FSP MP7-B – 33.96
- XPG Maestro Plus 62DA – 33.96
- FSP AE36 – 32.35
- be quiet! Pure Loop 3 LX 360 – 32.30
- Krux HydroGlance 360 – 32.14
- Corsair Nautilus RS 360 – 31.82
- XPG Levante II 360 – 30.77
- Endorfy Navis F360 – 30.51
- Thermalright Peerless Vision 360 ARGB Black – 29.85
- Cooler Master MasterLiquid Core Nex 360 ARGB Black – 26.51
- Savio Nox 360 – 26.47
III. maksymalna temperatura testowa / maksymalne fabryczne obroty RPM
- Arctic Liquid Freezer III Pro 420 black – (49) / 2500
- Corsair Nautilus RS 360 ARGB black – (50) / 2100
- Valkyrie V360 Lite – (51) / 2150
- Arctic Liquid Freezer III 360 Pro black – (52) / 3000
- TComas LE100 360 – (52) / 2530
- Valkyrie V240 Lite ARGB – (54) / 2150
- Cooler Master MasterLiquid Atmos II 360 – (54) / 2500
- Valkyrie Dragonfang 360 – (54) / 2150
- Endorfy Navis F360 – (54) / 1800
- XPG Levante II 360 (55) / 2000
- TComas LA200 360 – (56) / 2600
- Savio Nox 360 mm – (56) / 1800
- MSI MAG CoreLiquid A15 360 – (56) / 2050
- Krux HydroGlance 360 ARGB LCD White – (58) / 1800
- Krux HydroX 240 ARGB – (62) / 1800
- Cooler Master MasterLiquid 240 Core II ARGB White – (66) / 1850
- be quiet! Pure Rock Pro 3 LX – (68) / 2000
- DeepCool AK500 Digital Pro – (72) / 1850
- FSP MP7-B – (72) / 1800
- FSP NP-5B – (73) / 1600
- XPG Maestro Plus 62DA (66) / 1800
- XPG Maestro Plus 42SA (79) / 1800
- FSP AE36 black ARGB – (61) / 2200
- Cooler Master Hyper Nano 411 – (74) / 2500
- be quiet! Pure Loop 3 LX 360 – (49) / 2100
- Cooler Master V4 Alpha 3DHP Black – (68) / 2050
- Cooler Master MasterLiquid Core Nex 360 ARGB Black – (53) / 1750
- Valkyrie VIND DL125 black – (69) / 2150
- Thermalright Peerless Vision 360 ARGB Black – (51) / 2000
ranking (mniejsza wartość = lepiej):
- Arctic Liquid Freezer III Pro 360 – 0.01723
- Arctic Liquid Freezer III Pro 420 – 0.01733
- TComas LE100 360 – 0.02055
- TComas LA200 360 – 0.02153
- Cooler Master MasterLiquid Atmos II 360 – 0.02160
- be quiet! Pure Loop 3 LX 360 – 0.02333
- Valkyrie V360 Lite – 0.02372
- Corsair Nautilus RS 360 ARGB – 0.02380
- Valkyrie V240 Lite ARGB – 0.02511
- Valkyrie Dragonfang 360 – 0.02511
- Thermalright Peerless Vision 360 ARGB Black – 0.0255
- MSI MAG CoreLiquid A15 360 – 0.02731
- XPG Levante II 360 – 0.02750
- FSP AE36 ARGB black – 0.02772
- Cooler Master Hyper Nano 411 – 0.2960
- Endorfy Navis F360 – 0.0300
- Cooler Master MasterLiquid Core Nex 360 ARGB black – 0.0302
- Savio Nox 360 – 0.03111
- Valkyrie VIND DL125 black – 0.03209
- Krux HydroGlance 360 ARGB LCD – 0.03222
- Cooler Master V4 Alpha 3DHP black – 0.03317
- be quiet! Pure Rock Pro 3 LX – 0.03400
- Krux HydroX 240 – 0.03440
- Cooler Master MasterLiquid Core II 240 – 0.03567
- XPG Maestro Plus 62DA black – 0.03660
- DeepCool AK500 Digital Pro black – 0.03891
- FSP MP7-B – 0.04000
- XPG Maestro Plus 42SA – 0.04388
- FSP NP-5B – 0.04562
PODSUMOWANIE
Pod względem wizualnym ten zasadniczo rozsądnie wyceniony (+- 549 złotych) Thermalright Peerless Vision 360 ARGB Black to jeden z ciekawszych zestawów w swojej klasie cenowej. Kluczowym elementem jest oczywiście ekran LCD, który realnie wyróżnia tę konstrukcję na tle wielu konkurencyjnych modeli. Możliwość personalizacji treści – od statystyk systemowych po własne grafiki – daje sporo swobody i pozwala dopasować chłodzenie do charakteru całej konfiguracji.
Sam radiator, węże i blokopompka prezentują się solidnie i spójnie stylistycznie. Nie ma tu elementów, które sprawiałyby wrażenie tanich czy niedopracowanych. Całość jest raczej stonowana, ale z wyraźnym gamingowym akcentem w postaci ARGB i ekranu.
Biorąc pod uwagę całość – czyli wykonanie, funkcjonalność oraz obecność wyświetlacza – stosunek ceny do możliwości wypada bardzo dobrze. To właśnie ten aspekt może być jednym z głównych argumentów przemawiających za tym modelem.

wydajność
Thermalright Peerless Vision 360 ARGB to konstrukcja, która już na poziomie specyfikacji i zastosowanych rozwiązań jasno pokazuje swoje aspiracje do segmentu wydajnych zestawów AiO. Mamy tu klasyczny radiator 360 mm o sensownej gęstości finów, trzy wentylatory nastawione na ciśnienie statyczne oraz rozbudowaną blokopompkę z dużą powierzchnią styku. W praktyce daje to bardzo dobre podstawy pod chłodzenie nawet bardziej wymagających procesorów, w moim przypadku – procesorów na sockecie AM5. Co widać na wykresach.
Na etapie ogólnej oceny – bez wchodzenia w konkretne wyniki – można powiedzieć, że jest to zestaw zaprojektowany pod wysoką wydajność i bezproblemową pracę w mocniejszych konfiguracjach. To nie jest AiO na styk, tylko raczej rozwiązanie z dużym zapasem wydajności, co w tej klasie sprzętu też ma duże znaczenie.
kultura pracy
Kultura pracy stoi na dobrym poziomie, choć – jak to zwykle bywa w przypadku chłodzeń 360 mm – sporo zależy od ustawień krzywych wentylatorów. Same jednostki TL-M12Q PWM zostały wyraźnie zaprojektowane pod wydajność, co oznacza, że przy wyższych obrotach są mocno słyszalne, ale jednocześnie oferują odpowiednią siłę przepływu powietrza przez radiator.
Na niższych i średnich obrotach zestaw pracuje zdecydowanie przyjemniej i nie wybija się ponad standard dla tej klasy AiO. Na plus należy zaliczyć także zwartą konstrukcję wentylatorów (brak szczelin między nimi), co ogranicza niepożądane turbulencje. Sama pompa nie wyróżnia się negatywnie – nie generuje irytujących dźwięków i nie zwraca na siebie uwagi podczas normalnej pracy.
plusy
- wysoka jakość wykonania całego zestawu
- bardzo efektowny wygląd całości
- kompatybilność ze starymi podstawkami Intela
- bardzo dobra wydajność na platformie AM5 (nawet z mocno podkręconym procesorem)
- fabrycznie zamontowane wentylatory ułatwiające instalację
- system łączenia wentylatorów znacząco ogranicza okablowanie
- wentylatory TL-M12QW bazują na łożysku S-FDB
- wentylatory umieszczono w jednej ramce (jednak ma to swoją wadę)
- wentylatory możemy spiąć trzema dołączonymi do zestawu plastikowymi klipsami
- ekran 3.95′ o rozdzielczości 480 x 480 pikseli z szerokimi możliwościami personalizacji
- pompka pracuje dość kulturalnie przy 3000 RPM i bardzo kulturalnie od +- 2500 RPM
- wystarczająco elastyczne węże w oplocie materiałowym o długości 400 mm
- tubka pasty termoprzewodzącej w zestawie
- rozsądna cena zakupu.
- 5 lat miesięcy gwarancji
minusy
- oprogramowanie TRCC mogłoby być bardziej dopracowane
- brak bezpośredniej kontroli pracy chłodzenia z poziomu dedykowanego softu
- brak offsetowego montażu dla podstawki AM5
- brak fabrycznie nałożonej pasty termoprzewodzącej na podstawę pompki
- wentylatory przy najwyższych obrotach stają się bardzo głośne
- w przypadku awarii wentylatora trzeba wymienić cały zestaw



