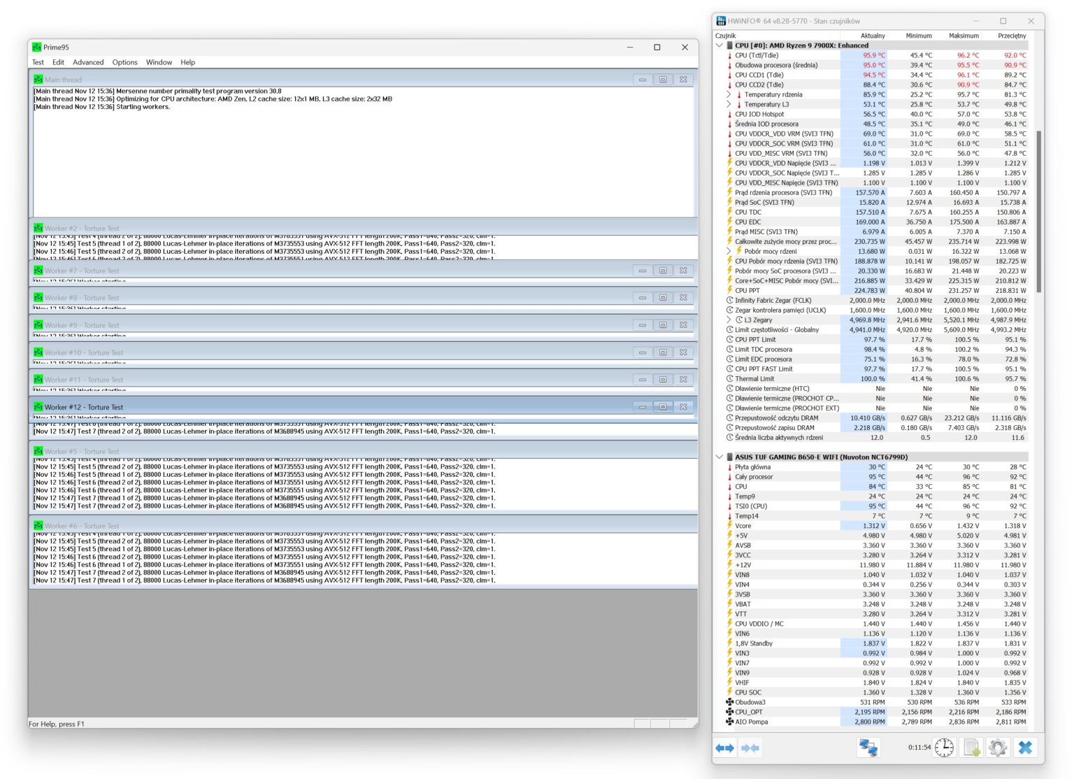
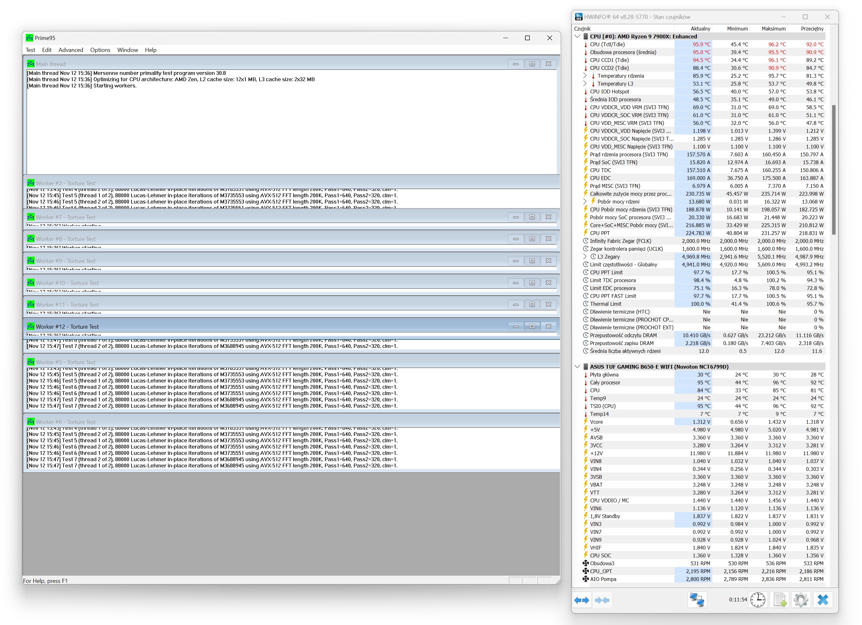
TESTY WYDAJNOŚCIOWE
Prime 95, procesor bez ustawionych limitów prądowych w programie Ryzen Master


AMD Ryzen 9 7900X ~ 170W (domyślne TDP dla tego procesora)
wykresy zbiorcze 800 / 1000 / 1200 / 1400 / 1600 / 1800 / 2000 oraz max RPM (pompka AIO: 100% RPM / Delta temperatury)







3DMark Time Spy – test CPU (800 / 1200 / 1600 RPM / 100% RPM) / temperatura maksymalna
W tym teście decyduje:
- wielkość i gęstość radiatora
- wydajność wentylatorów (RPM, statyczne ciśnienie)
- pompa – przepływ i konstrukcja bloku
- docisk i coldplate
- kontrola RPM i charakterystyka pracy przy 25–100%
To wszystko razem wyjaśnia, dlaczego wykres ma tak duży rozrzut między modelami, nawet przy identycznych warunkach. Na wykresie podana jest temperatura maksymalna

testy wydajnościowe: ~ 100W / ~ 150W / ~ 170W / ~ 200W / ~ 225W (Delta temperatury)





test wydajności na wentylatorach Arctic P12 Pro (Ryzen 9 7900X ~ 170W / obroty wentylatorów 100% RPM, blokopompka 100% RPM / temperatura maksymalna)
- 600 – 3000 RPM max
- 77 CFM | 131 m³/h max
- 6.9 mm H2O max

testy blokopompki – sprawdzenie wydajności przy 25, 50 i 75% obrotów RPM (wentylatory na radiatorze: 100% RPM / Ryzen 9 7900X ~ 170W / Delta temperatury)

kolor na wykresie (od najwydajniejszego – przy 25% RPM):
- ciemnogranatowy – Arctic Liquid Freezer 3 Pro 420 black ARGB
- szary – Arctic Liquid Freezer 3 Pro 360 black
- żółty- Corsair Nautilus RS ARGB 360
- zielony – TComas LE100 360
- ciemnoniebieski – Valkyrie Dragonfang 360
- pomarańczowy – Valkyrie V360 Lite
- błękitny – Cooler Master MasterLiquid Atmos II 360
- brązowy – Valkyrie V240 Lite black ARGB
Wydajność pompki testowanego chłodzenia po zejściu do 25% RPM stoi na bardzo słabym poziomie. Jest to najsłabsza wydajnościowo pompka w tym konkretnym scenariuszu testowym na tę chwilę.
Na usprawiedliwienie napiszę jednak to, że praktycznie żaden użytkownik nie będzie ręcznie ruszał jej obrotów nawet do 50%, także nawet nie będzie miał okazji dopuścić do takiej sytuacji gdzie zejdzie do 25%.


