TESTY WYDAJNOŚCIOWE
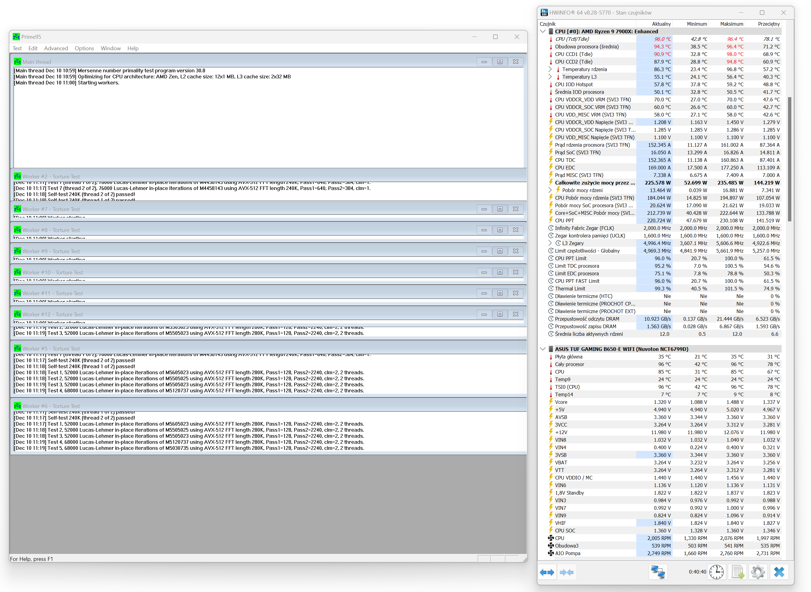
Prime 95
procesor bez ustawionych limitów prądowych w programie Ryzen Master


AMD Ryzen 9 7900X ~ 170W (domyślne TDP dla tego procesora)
wykresy zbiorcze 800 / 1000 / 1200 / 1400 / 1600 / 1800 / 2000 oraz max RPM (pompka AIO: 100% RPM / Delta temperatury)








3DMark Time Spy – test CPU (800 / 1200 / 1600 RPM / 100% RPM) / temperatura maksymalna
W tym teście decyduje:
- wielkość i gęstość radiatora
- wydajność wentylatorów (obroty RPM, statyczne ciśnienie)
- pompa – przepływ i konstrukcja bloku
- docisk powierzchni pompki / coldplate
- kontrola RPM i charakterystka pracy przy 25–100%
To wszystko razem wyjaśnia, dlaczego wykres ma tak duży rozrzut między modelami, nawet przy identycznych warunkach. Na wykresie podana jest temperatura maksymalna

testy wydajnościowe TDP: ~ 100W / ~ 150W / ~ 200W / ~ 225W (delta temperatury)




testy blokopompki – sprawdzenie wydajności przy 25, 50 i 75% obrotów RPM (wentylatory na radiatorze: 100% RPM / Ryzen 9 7900X ~ 170W / delta temperatury)
kolor na wykresie (od najwydajniejszego – przy 25% RPM):
- 1. ciemnogranatowy – Arctic Liquid Freezer 3 Pro 420 black ARGB
- 2. szary – Arctic Liquid Freezer 3 Pro 360 black
- 3. żółty- Corsair Nautilus RS ARGB 360
- 4. zielony – TComas LE100 360
- 5. czarny – XPG Levante II 360 white
- 6. ciemnoniebieski – Valkyrie Dragonfang 360
- 7. pomarańczowy – Valkyrie V360 Lite
- 8. błękitny (niebieski) – Cooler Master MasterLiquid Atmos II 360
- 9. brązowy – Valkyrie V240 Lite black ARGB
W modelu XPG Levante II 360 White można w pełnym zakresie regulować obrotami wbudowanej pompki. Wyniki są ciekawe, znaczy się w sumie nudne wręcz, bo nieważne, czy pompka kręci się na 25%, czy na 75%, temperatura praktycznie się nie zmienia. Czyli pompka nawet po mocnym skręceniu obrotów nie ma zbytnio wpływu na wydajność całego układu.


