TESTY WYDAJNOŚCIOWE
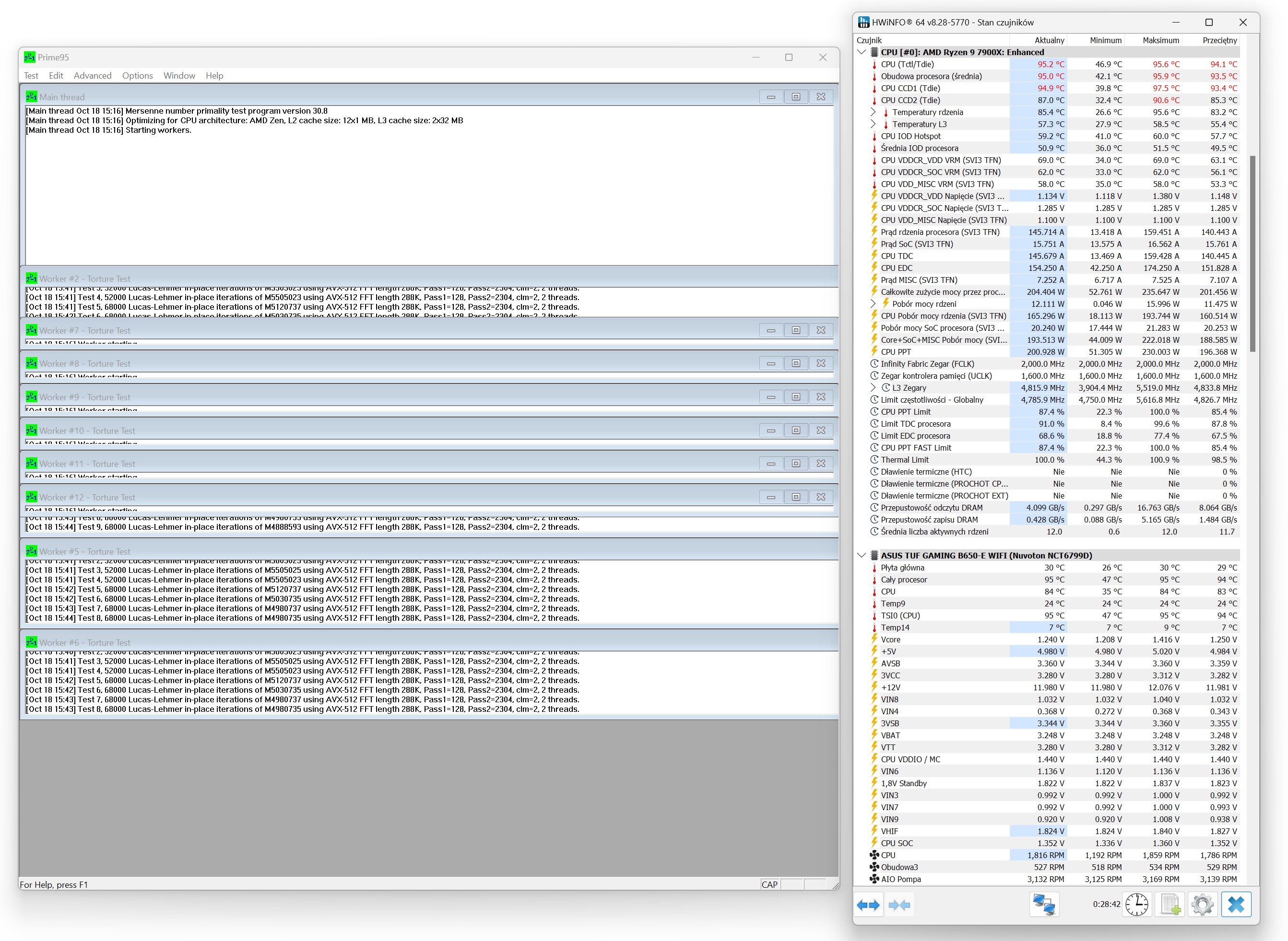
Prime 95, procesor bez ustawionych limitów prądowych w programie Ryzen Master


AMD Ryzen 9 7900X ~ 170W (domyślne TDP dla tego procesora)
maksymalne obroty dla danego chłodzenia (test bez limitu prędkości RPM, czyli przeważnie powyżej 200 – wydajność chłodzenia zmierzona na „pełnych obrotach”).
Testowane chłodzenie jest tu na wykresie zawsze umieszczone, nawet jeśli ponownie pojawia się ono na wykresach poniżej, np. przy teście RPM ustawionym na sztywno przy 1600/1800 lub 2000 RPM.

testy RPM w zakresie 800 – 2000 (pompka AIO 100%)






3DMark Time Spy – test CPU (800 / 1200 / 1600 RPM / 100% RPM)

testy wydajnościowe: ~ 100W / ~ 150W / ~ 170W / ~ 200W / ~ 225W



test wydajności AIO na tle konkurencji przy tych samych zamontowanych wentylatorach (Arctic P12 Pro) – Ryzen 9 7900X ~ 170W / obroty wentylatorów 100% RPM, blokopompka 100% RPM
- 600 – 3000 RPM max
- 77 CFM | 131 m³/h max
- 6.9 mm H2O max

testy blokopompki – sprawdzenie wydajności przy 25, 50 i 75% obrotów / wentylatory na radiatorze – 100% RPM (Ryzen 9 7900X ~ 170W)
W egzemplarzu testowym nie mogłem zmieniać obrotów pompy, mimo tego, że według producenta tak się da. Blokopompka była podłączona do złącza AIO Pump Header (Asus TUF B650E WIFI). Systemowo także nie mogłem tego zrobić (FanControl v2.42 lub FanCtrl 1.6.2)


