TESTY WYDAJNOŚCIOWE
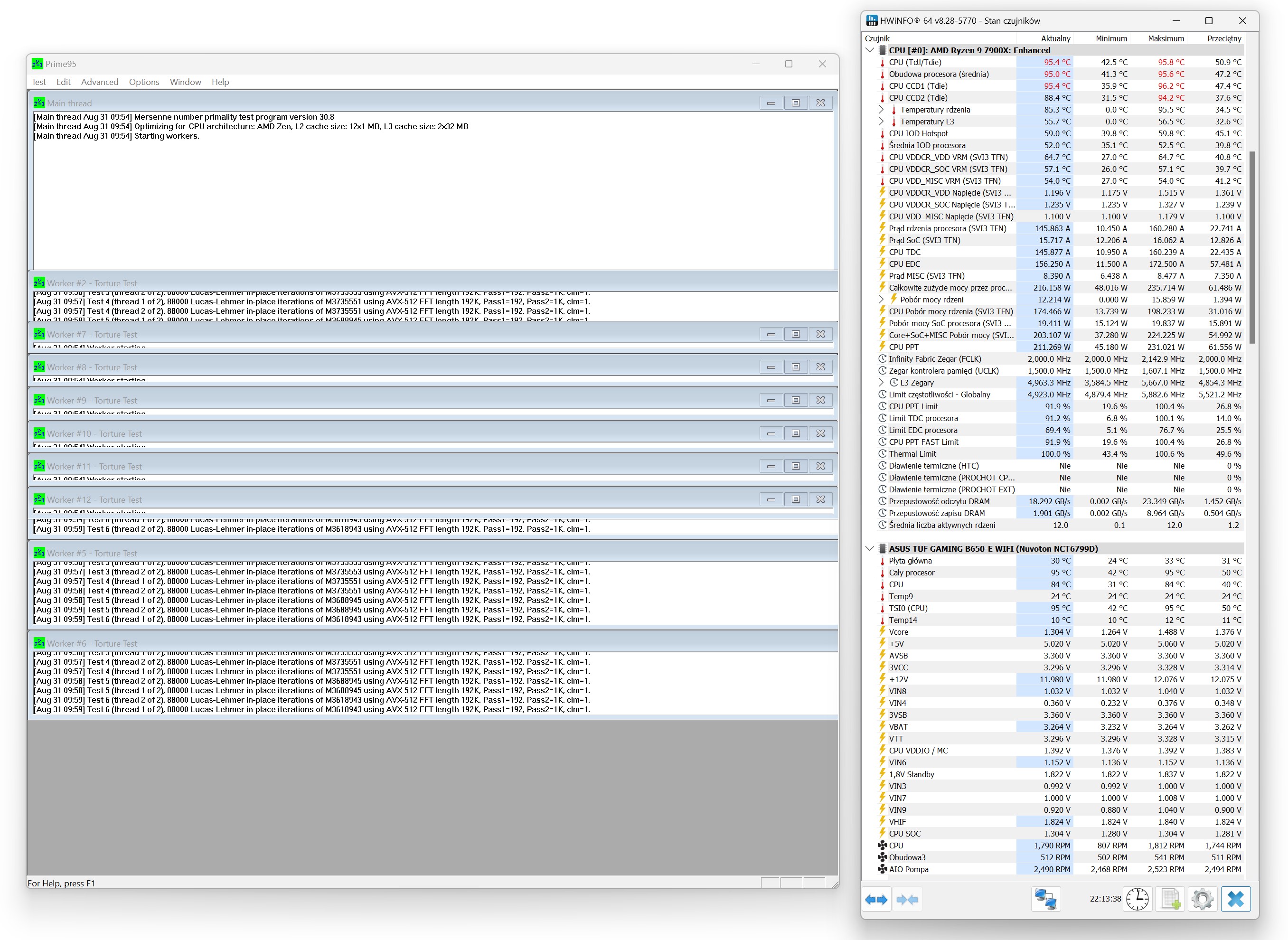
Prime 95, procesor bez ustawionych limitów prądowych
HydroX 240

HydroGlance 360

AMD Ryzen 9 7900X (~ 170W)
Wykres zbiorczy (800 – max RPM) / pompka AIO 100%

3DMark Time Spy – test CPU (800 / 1200 / 1600 / oraz 100% RPM)

Test wydajności chłodzenia AIO na tle konkurencji przy tych samych zamontowanych wentylatorach (tj. Arctic P12 Pro) / Ryzen 9 7900X ~ 170W (obroty 100% RPM / pompka AIO 100% RPM)
- 600 – 3000 RPM
- 77 CFM | 131 m³/h
- 6.9 mm H2O
- łożysko Fluid Dynamic Bearing

Testy wydajnościowe: ~ 100W / ~ 150W / ~ 170W / ~ 200W / (~ 225W)
- ~ 100W – 4.3 GHz 1v
- ~ 150W – 5.0 GHz 1.17v
- ~ 170W – 5.0 GHz 1.23v (default)
- ~ 200W – 5.0 GHz 1.31v – 1.36v
- (~ 225W – 5.2 GHz 1.345v)




Testy blokopompki – sprawdzenie wydajności przy 25, 50 i 75% obrotów (wentylatory na radiatorze – 100% RPM)
Niestety, ale oba moje sample podczas testów nie oferowały opcji sterowania obrotami pompy, mimo, że producent twierdzi, że taka możliwość jest.



