TESTY WYDAJNOŚCIOWE
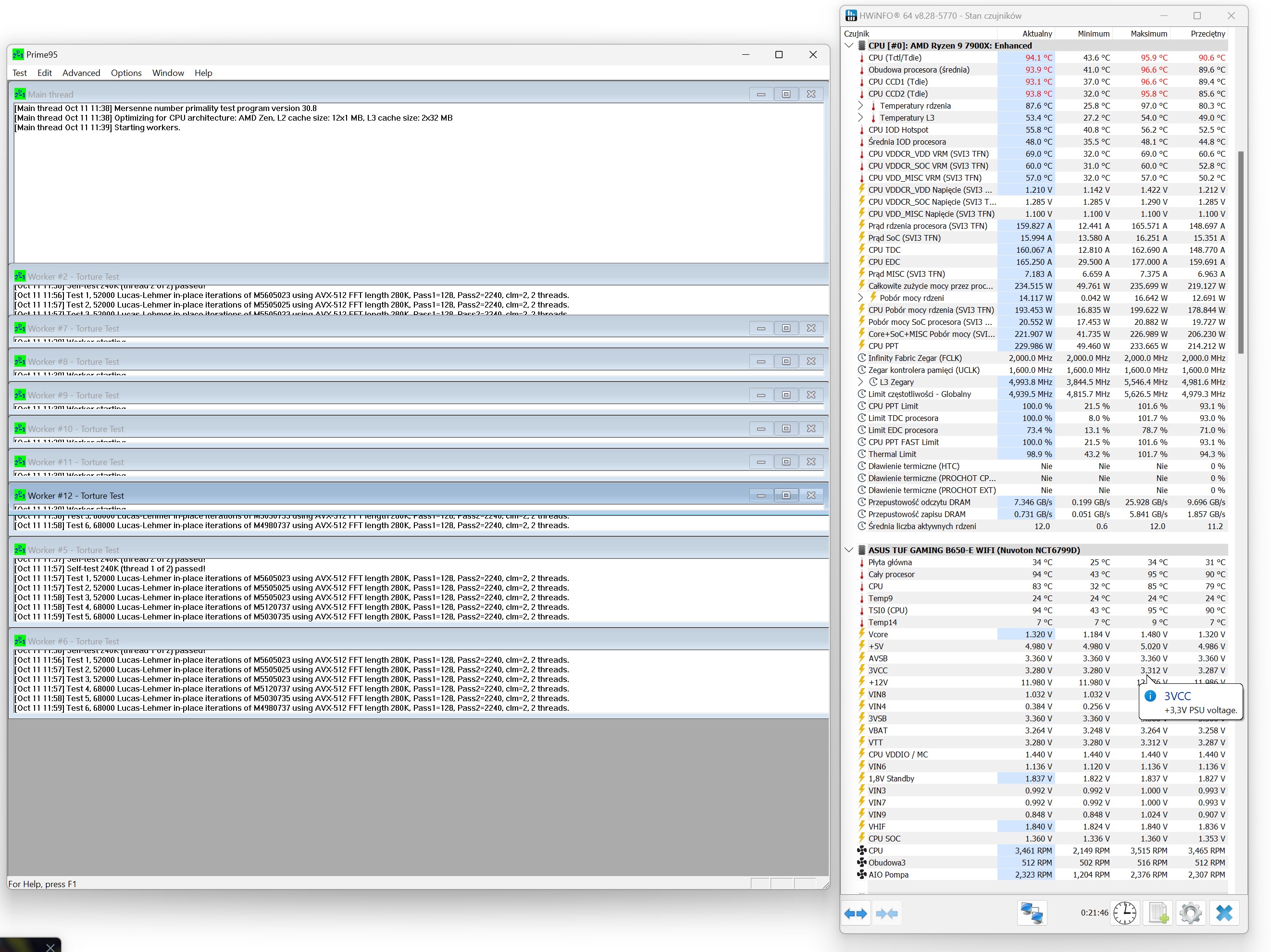
Prime 95, procesor bez ustawionych limitów prądowych w programie Ryzen Master

AMD Ryzen 9 7900X ~ 170W (domyślne TDP dla tego procesora)
wykresy zbiorcze (800 – max RPM) / pompka AIO 100%








3DMark Time Spy – test CPU (800 / 1200 / 1600 RPM / 100% RPM)

testy wydajnościowe: ~ 100W / ~ 150W / ~ 170W / ~ 200W / ~ 225W





testy blokopompki – sprawdzenie wydajności przy 25, 50 i 75% obrotów / wentylatory na radiatorze – 100% RPM (Ryzen 9 7900X ~ 170W)

*(test dodatkowy) test temperatur sekcji VRM przy pasywnym i aktywnym chłodzeniu blokopompki (Ryzen 9 7900X ~ ustawienia bazowe, bez modyfikacji w programie Ryzen Master)
bez wentylatora VRM

z wentylatorem VRM:



