TESTY WYDAJNOŚCIOWE
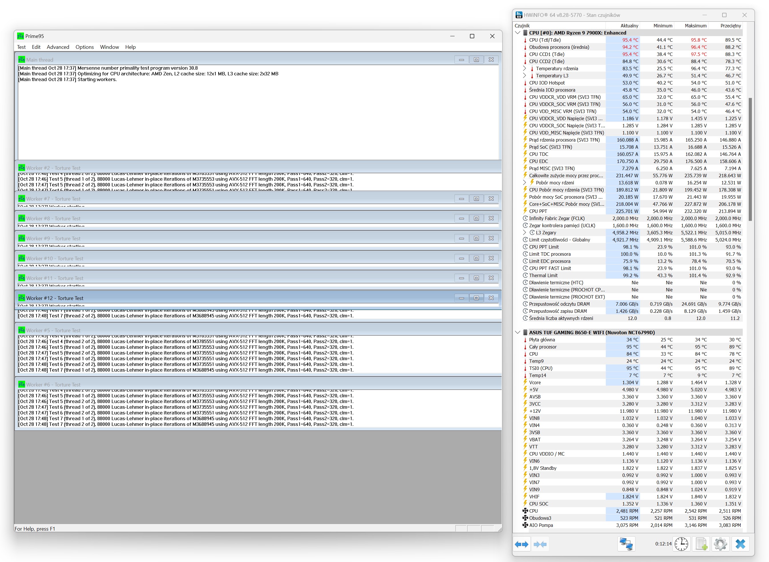
Prime 95, procesor bez ustawionych limitów prądowych w programie Ryzen Master


AMD Ryzen 9 7900X ~ 170W (domyślne TDP dla tego procesora)
wykres zbiorczy (800 – max RPM) / pompka AIO 100%








3DMark Time Spy – test CPU (800 / 1200 / 1600 RPM / 100% RPM)

test wydajności AIO na tle konkurencji przy tych samych zamontowanych wentylatorach (Arctic P12 Pro) – Ryzen 9 7900X ~ 170W / obroty wentylatorów 100% RPM, blokopompka 100% RPM
- 600 – 3000 RPM max
- 77 CFM | 131 m³/h max
- 6.9 mm H2O max


testy wydajnościowe: ~ 100W / ~ 150W / ~ 170W / ~ 200W / ~ 225W
- ~ 100W (4.3 GHz 1v)
- ~ 150W (5.0 GHz 1.17v)
- ~ 170W (5.0 GHz 1.23v / TDP domyślne)
- ~ 200W (5.0 GHz 1.31v)
- ~ 225W (5.2 GHz 1.345v)





testy blokopompki – sprawdzenie jej wydajności przy 25, 50 i 75% obrotów / wentylatory na radiatorze – 100% RPM

kolor na wykresie (od najwydajniejszego):
- szary – Arctic Liquid Freezer 3 Pro 360 black
- żółty- Corsair Nautilus RS ARGB 360
- zielony – TComas LE100 360
- pomarańczowy – Valkyrie V360 Lite
- ciemnoniebieski – Valkyrie Dragonfang 360
- czerwony – Cooler Master MasterLiquid Atmos II 360
Wydajność pompki testowanego TComasa LE100 360 stoi na bardzo dobrym poziomie nawet przy obniżeniu obrotów do 25%.

