| Typ chłodzenia / TDP | powietrzne / 260W TDP |
| Wymiary chłodnicy – radiatora / waga | (całość): 222 x 204 x 158 m (sam radiator) 150 x 130 x 158 mm |
| Materiał chłodnicy – radiatora | polerowane połyskujące srebrne aluminium |
| Współczynnik gęstości finów (FPI) | 100 odległość między finami: 2.2 mm |
| Liczba wentylatorów | dwa 120 mm |
| Wymiary wentylatorów | 120 x 120 x 25 mm |
| Prędkość wentylatorów | 800 – 2150 RPM (±10%) |
| Przepływ powietrza | 78 CFM 135.52 m3/h 3.14 mmH₂O |
| Łożysko wentylatorów | Fluid Dynamic Bearing (FDB) |
| Deklarowana żywotność wentylatorów | – |
| Maksymalny poziom hałasu (według producenta) | > 30.5 dB(A) |
| Przewód / długość przewodu | w czarnym oplocie |
| Podświetlenie ARGB | tak / wentylatory |
| Maksymalna prędkość pompy | – |
| Wymiary pompy (całościowe) | – |
| Wymiary bloku chłodzącego pompy | – |
| Wyświetlacz | – |
| Wytrzymałość pompy | – |
| Łączenie | 4-pin (PWM) + 3-pin (ARGB) tylko w wersji z podświetleniem ARGB |
| Zgodność z gniazdami procesorów | Intel: LGA 1851 / 1700 / 1200 / 1151 AMD: AM5 / AM4 |
| Cena zakupu | +- złotych (stan na dzień 12.03.2026) 5 lat gwarancji |
OPAKOWANIE / WYPOSAŻENIE
Chłodzenie Valkyrie VIND DL125 jest dostarczane do klienta w stosunkowo prostym, ale estetycznie zaprojektowanym kartonie utrzymanym w czarnej i quasiczerwonej kolorystyce. Na opakowaniu znalazły się podstawowe informacje o produkcie, a także grafiki prezentujące konstrukcję chłodzenia. Całość utrzymano w minimalistycznym stylu, bez nadmiernej liczby elementów marketingowych.
Wewnątrz pudełka producent zastosował klasyczne zabezpieczenie w postaci formowanej wkładki styropianowej. Radiator umieszczono pomiędzy jej elementami, dzięki czemu jest on dobrze chroniony przed uszkodzeniami podczas transportu. Wentylatory zapakowano oddzielnie, natomiast pudełko z akcesoriami umieszczono pomiędzy wieżami radiatora.


Takie rozmieszczenie elementów jest dość typowe dla chłodzeń powietrznych tej klasy i zapewnia odpowiedni poziom ochrony poszczególnych komponentów.
Zestaw akcesoriów dołączony do Valkyrie VIND DL125 obejmuje wszystkie elementy niezbędne do montażu chłodzenia zarówno na platformach Intel, jak i AMD. Producent przygotował komplet systemów montażowych, dzięki czemu instalacja chłodzenia nie powinna sprawić problemu niezależnie od używanej platformy.

W pudełku znajdziemy:
- metalowy backplate dla platform Intel
- dwa zestawy zapinek montażowych dla platform Intel
- dwa zestawy zapinek montażowych dla platform AMD
- dwa mostki montażowe radiatora
- cztery dystanse montażowe Intel / AMD
- cztery dystanse dla platformy Intel LGA2011
- cztery zapinki do montażu wentylatorów
- tubkę pasty termoprzewodzącej
- przedłużacz przewodu wentylatora
- instrukcję montażu
- informacje dotyczące gwarancji
OMÓWIENIE BUDOWY CHŁODZENIA
radiator
Konstrukcja chłodzenia Valkyrie VIND DL125 należy do segmentu rozbudowanych układów typu dual-tower. Całkowite wymiary zestawu z zamontowanymi wentylatorami wynoszą około 222 x 204 x 158 mm (długość / szerokość / wysokość), natomiast sam radiator ma wymiary 150 x 137 x 158 mm.
Oznacza to, że mamy do czynienia z konstrukcją o stosunkowo dużej masie i rozbudowanej powierzchni oddawania ciepła. Producent deklaruje obsługę procesorów o TDP do 260 Wat, co sugeruje, że chłodzenie zaprojektowano z myślą o wydajnych jednostkach CPU.



Radiator składa się z dwóch symetrycznych wież aluminiowych połączonych zestawem sześciu niklowanych rurek cieplnych o średnicy 6 mm. Zastosowane heatpipe’y odpowiadają za transport energii cieplnej z podstawy chłodzenia do sekcji radiatora. Ich rozmieszczenie jest równomierne, a same rurki przechodzą przez oba bloki finów, zapewniając równomierną dystrybucję ciepła w całej strukturze radiatora. Całość została przylutowana do żeber aluminiowych, co poprawia przewodnictwo cieplne i stabilność konstrukcji.



Każda z wież radiatora składa się z 50 aluminiowych finów, co daje łącznie 100 żeber odpowiedzialnych za oddawanie ciepła do przepływającego powietrza. Odstęp pomiędzy kolejnymi finami wynosi około 2,2 mm, co jest kompromisem pomiędzy dużą powierzchnią wymiany ciepła a odpowiednią przepuszczalnością powietrza. Taki rozstaw pozwala utrzymać dobrą efektywność chłodzenia nawet przy umiarkowanych prędkościach obrotowych wentylatorów.
Ciekawym elementem konstrukcyjnym jest również sposób ukształtowania krawędzi radiatora. Boczne sekcje finów otrzymały charakterystyczny, falowany lub trójkątny profil. Tego typu rozwiązanie ma na celu zmniejszenie oporów aerodynamicznych powietrza oraz ograniczenie powstawania drgań i turbulencji, które mogą przekładać się na wyższy poziom hałasu. Centralna część radiatora pozostaje natomiast prosta i bardziej klasyczna w formie.

Producent zadbał także o kompatybilność chłodzenia z modułami pamięci RAM. W dolnej części radiatora zastosowano wycięcia w pierwszych dziewięciu finach każdej z wież, co zwiększa przestrzeń nad slotami pamięci. Dzięki temu nawet wyższe moduły RAM nie powinny kolidować z konstrukcją radiatora.
Górna część chłodzenia została przykryta stałymi osłonami dekoracyjnymi utrzymanymi w identycznej jak opakowanie kolorystyce. Na ich powierzchni umieszczono logo oraz nazwę producenta Valkyrie. Zastosowany motyw graficzny nadaje konstrukcji dość charakterystyczny, futurystyczny wygląd, który wyróżnia ją na tle wielu klasycznych radiatorów utrzymanych w jednolitej kolorystyce.



W centralnej części radiatora znajduje się również mostek montażowy, który przykręcany jest do podstawy za pomocą śruby. Producent zastosował w nim sprężynujące śruby dociskowe, co ułatwia równomierne rozłożenie siły docisku podczas instalacji chłodzenia na procesorze.
Podstawa chłodzenia wykonana została z niklowanej miedzi. W transporcie zabezpieczono ją plastikową osłoną ochronną. Warto jednak zwrócić uwagę, że po jej usunięciu na powierzchni podstawy mogą pozostać ślady kleju z folii ochronnej, które wymagają dokładnego oczyszczenia przed montażem chłodzenia na procesorze. Samą powierzchnię podstawy wykończono w sposób typowy dla nowoczesnych coolerów powietrznych, zapewniający dobrą styczność z rozpraszaczem ciepła procesora.



wentylatory
W zestawie z chłodzeniem Valkyrie VIND DL125 producent dołącza dwa wentylatory w wersji Valkyrie B12 ARGB White Edition. Są to jednostki o średnicy 120 mm zaprojektowane z myślą o współpracy z radiatorami o wysokiej gęstości finów, gdzie istotne znaczenie ma odpowiednie ciśnienie statyczne oraz stabilny przepływ powietrza.
Wentylatory otrzymały półprzezroczyste łopatki, co jest rozwiązaniem często stosowanym w konstrukcjach wyposażonych w podświetlenie ARGB. Taka budowa pozwala na równomierne rozpraszanie światła generowanego przez diody LED umieszczone w centralnej części wentylatora. W centrum rotora znajduje się okrągła osłona z logo producenta Valkyrie.


Każdy wentylator posiada dziewięć łopatek o stosunkowo szerokim profilu, zaprojektowanych w celu uzyskania kompromisu pomiędzy wydajnością przepływu powietrza a poziomem generowanego hałasu. Konstrukcja ta ma sprzyjać utrzymaniu stabilnego strumienia powietrza przy pracy z radiatorami typu dual-tower.
Rama wentylatora utrzymana jest w czarnej kolorystyce i ma klasyczny, kwadratowy kształt. Na każdym z narożników zastosowano gumowe elementy antywibracyjne, które ograniczają przenoszenie drgań na radiator oraz obudowę komputera. Takie rozwiązanie pomaga zredukować potencjalne rezonanse oraz poprawia ogólną kulturę pracy zestawu chłodzenia.


Z tyłu wentylatora zastosowano czteroramienną konstrukcję wspierającą silnik, która odpowiada za stabilność całego układu. Każdy z wentylatorów pobiera maksymalnie około 0,2 A przy napięciu 12 V, co jest typową wartością dla jednostek tej klasy.
Interesującym elementem konstrukcji jest sposób realizacji okablowania. Producent zastosował tu 7-pinowe złącze autorskie, które odpowiada jednocześnie za zasilanie silnika wentylatora oraz sterowanie podświetleniem ARGB. Dzięki temu liczba przewodów wychodzących z wentylatora została ograniczona.
Oba wentylatory można połączyć w konfiguracji typu daisy-chain, czyli szeregowo jeden z drugim. Dopiero z drugiego wentylatora wyprowadzony jest adapter, który rozdziela sygnał na standardowe złącza płyty głównej – 4-pin PWM do sterowania obrotami oraz 3-pin 5 V ARGB do kontroli podświetlenia.


Na bocznych krawędziach ramy wentylatora znajdują się również dwa oznaczenia w postaci strzałek. W tym przypadku nie wskazują one kierunku przepływu powietrza ani kierunku obrotu wirnika, a pełnią raczej funkcję dekoracyjną.
Po zamontowaniu obu wentylatorów na radiatorze Valkyrie VIND DL125 otrzymujemy klasyczny układ push-pull charakterystyczny dla chłodzeń typu dual-tower. Pierwszy wentylator odpowiada za wtłaczanie powietrza pomiędzy finy radiatora, natomiast drugi wspomaga jego przepływ przez drugą wieżę chłodzenia.
Takie rozwiązanie pozwala zwiększyć efektywność odprowadzania ciepła oraz poprawić ogólną wydajność chłodzenia przy zachowaniu stosunkowo umiarkowanych prędkości obrotowych wentylatorów.

parametry techniczne
Wentylatory pracują w zakresie od około 800 do 2150 obr./min (±10%) i sterowane są sygnałem PWM poprzez standardowe złącze 4-pin. Pozwala to na płynną regulację prędkości obrotowej w zależności od temperatury procesora oraz ustawień w BIOS-ie płyty głównej lub oprogramowaniu systemowym.
Według danych producenta maksymalny przepływ powietrza wynosi 78 CFM (około 132,5 m³/h), natomiast maksymalne ciśnienie statyczne osiąga poziom 3,14 mmH₂O. Parametry te wskazują, że mamy do czynienia z wentylatorami zaprojektowanymi typowo do współpracy z radiatorami chłodzeń powietrznych, gdzie konieczne jest skuteczne przepychanie powietrza przez gęstą strukturę aluminiowych finów.
Deklarowany przez producenta maksymalny poziom hałasu wynosi 30,5 dB(A), choć – jak w przypadku większości specyfikacji producentów – wartość ta odnosi się do warunków laboratoryjnych i w praktyce może różnić się w zależności od konfiguracji systemu oraz obudowy komputera.
Każdy z wentylatorów wykorzystuje łożysko typu Fluid Dynamic Bearing (FDB). Tego typu konstrukcja charakteryzuje się stosunkowo wysoką trwałością oraz dobrą kulturą pracy przy niższych prędkościach obrotowych. Zastosowanie łożyska hydrodynamicznego pomaga również ograniczyć zjawisko tarcia i drgań w trakcie pracy wirnika.
podświetlenie ARGB
Wentylatory zastosowane w Valkyrie VIND DL125 wyposażono w adresowalne podświetlenie ARGB. Zastosowane półprzezroczyste łopatki wirnika pozwalają na równomierne rozproszenie światła, dzięki czemu efekt wizualny jest dobrze widoczny nawet przy niższych poziomach jasności.
Producent zastosował standardowe złącze 3-pin 5V ARGB, co zapewnia kompatybilność z systemami synchronizacji podświetlenia oferowanymi przez większość producentów płyt głównych. Dzięki temu użytkownik może sterować efektami świetlnymi bezpośrednio z poziomu oprogramowania płyty głównej, integrując chłodzenie z pozostałymi elementami podświetlenia w komputerze.
Podświetlenie obejmuje centralną część wentylatora, skąd światło rozchodzi się po łopatkach wirnika, tworząc wyraźny efekt wizualny podczas pracy zestawu. Choć radiator sam w sobie nie posiada elementów świetlnych, zastosowane wentylatory zapewniają wystarczająco wyrazisty efekt ARGB, aby chłodzenie dobrze prezentowało się w obudowach z przeszklonym panelem bocznym.






MONTAŻ W OBUDOWIE
Instalacja chłodzenia Valkyrie VIND DL125 na mojej platformie testowej AM5 przebiegła bezproblemowo. Producent zastosował klasyczny system montażowy oparty na metalowym backplate oraz zestawie dystansów i mostków montażowych, dzięki czemu proces instalacji jest stosunkowo prosty i intuicyjny.
W przypadku platformy AMD AM5 montaż sprowadza się do kilku podstawowych kroków: instalacji dystansów, przykręcenia odpowiednich zapinek montażowych oraz zamocowania radiatora przy pomocy sprężynujących śrub dociskowych. Cały proces nie wymaga użycia niestandardowych narzędzi i przebiega w sposób typowy dla nowoczesnych chłodzeń powietrznych tej klasy.
Podczas testów nie odnotowałem żadnych problemów związanych z dociskiem podstawy radiatora do procesora ani z dostępem do śrub montażowych. Konstrukcja mostka montażowego pozwala na wygodne dokręcenie chłodzenia nawet w przypadku większych płyt głównych.
Jednym z kluczowych aspektów przy dużych chłodzeniach typu dual-tower jest kompatybilność z modułami pamięci RAM. W przypadku Valkyrie VIND DL125 producent zastosował wycięcia w dolnej części radiatora, które zwiększają przestrzeń nad slotami pamięci.


W praktyce oznacza to, że radiator zapewnia uniwersalny prześwit dla modułów RAM. Standardowe zestawy o wysokości do około 44 mm mieszczą się bez konieczności modyfikowania pozycji wentylatora. W przypadku wyższych modułów pamięci konieczne będzie jednak lekkie podniesienie przedniego wentylatora, co może zwiększyć całkowitą wysokość zestawu chłodzenia.
Podczas instalacji na płycie głównej nie wystąpiły żadne problemy z dostępem do pierwszego gniazda PCIe x16. Konstrukcja radiatora nie koliduje z kartą graficzną, co jest istotne w przypadku rozbudowanych konfiguracji komputerowych.


Chłodzenie nie sprawia również problemów w kontekście przestrzeni w górnej oraz tylnej części płyty głównej. Konstrukcja radiatora nie nachodzi na sekcję zasilania ani na górne elementy PCB, co pozytywnie wpływa na kompatybilność z różnymi modelami płyt głównych.
Całkowita wysokość radiatora wynosi 158 mm, dlatego przed zakupem warto upewnić się, że obudowa komputera oferuje odpowiedni prześwit dla chłodzeń CPU. W przypadku wielu nowoczesnych obudów typu mid-tower nie powinno to stanowić problemu, jednak w bardziej kompaktowych konstrukcjach warto wcześniej sprawdzić specyfikację producenta.














PLATFORMA TESTOWA / METODYKA TESTOWA
| Procesor | AMD Ryzen 9 7900X (12/24) |
| Chłodzenie CPU | – |
| Pasta termoprzewodząca | Cooler Master CryoFuze 7 |
| Płyta główna | Asus TUF Gaming B650-E WiFi |
| Pamięć RAM | 64 GB DDR5 Kingston Fury Beast RGB 6400 MT/s CL32 |
| Nośnik danych | Lexar NM1090 PRO 2 TB M.2 PCI-e 5.0 Kingston KC3000 1 TB M.2 PCI-e 4.0 |
| Karta graficzna | Zotac GeForce RTX 5060 Ti AMP 16 GB |
| Zasilacz | be quiet! Power Zone 2 1000W |
| Obudowa | be quiet! Silent Base 802 Black |
| Monitor | Philips Evnia 27M2N3800A (4K 120 Hz / 1440p 160 Hz / 1080p 320 Hz) |
| Klawiatura | SteelSeries Apex Pro TKL Gen 3 |
| Myszka | Logitech Pro 2 Lightspeed |
| System | Windows 11 Home 24H2 |
Programy użyte do testów:
- Cinebench R23
- Prime95
- 3DMark Time Spy – test CPU (ściśle powtarzalny test temperaturowy procesora symulujący realną rozgrywkę w grze)
Jak przeprowadzano testy?
- Obudowa be quiet! Silent Base 802 podczas testów była zamknięta.
- Procesor bazowo był testowany w kilku na sztywno ustawionych w aplikacji Ryzen Master profilach poboru mocy – 150, 170W (tę wartość z kolei przyjąłem za ustawienie bazowe w kilku scenariuszach testowych), 200 Wat, oraz pod maksymalnym cyklicznym testowym obciążeniem prądowym – 225 Wat (tutaj temperatury podczas testów spokojnie wychodzą powyżej 100 stopni, nawet dla AIO 360 mm). No ok, jest jeszcze w procedurze test przy 250 Watach, ale on na tę chwilę praktycznie nie jest stosowany. Czemu? wyjaśniam to niżej.
- Trzy wentylatory przednie 140 mm kręciły z obrotami na poziomie +- 550 RPM maksymalnie. Nie ma to praktycznie wpływu na wydajność chłodzeń. Wentylator 140 mm na tylnej ściance także kręcił z obrotami na poziomie +- 550 RPM maksymalnie.
- Obroty wentylatorów na karcie graficznej zostały ustawione na tryb automatyczny, w którym karta sama dobiera prędkość – zazwyczaj jest to tryb pasywny.
- Do testów użyta została pasta termoprzewodząca Cooler Master CryoFuze 7. Przed właściwymi testami każdorazowo aplikowano ją metodą „na X” i wygrzewano 30 minut po każdej aplikacji.
- Testy temperaturowe procesora przeprowadzono z wykorzystaniem programu Cinebench R23 (zapętlony test Multi Core o długości 10 minut) – na każdy test przypadały po dwie rundy 10 minutowe – jedna po drugiej natychmiastowo. Dopiero potem spisywany był finalny odczyt temperaturowy.
- Testy temperaturowe procesora wykonano także w benchmarku 3DMark Time Spy. Konkretnie brano tu pod uwagę test 'CPU TEST’ (ten test wybrałem zamiast pomiaru w konkretnej grze – tutaj za każdym razem temperatura będzie wyższa w każdym benchmarku).
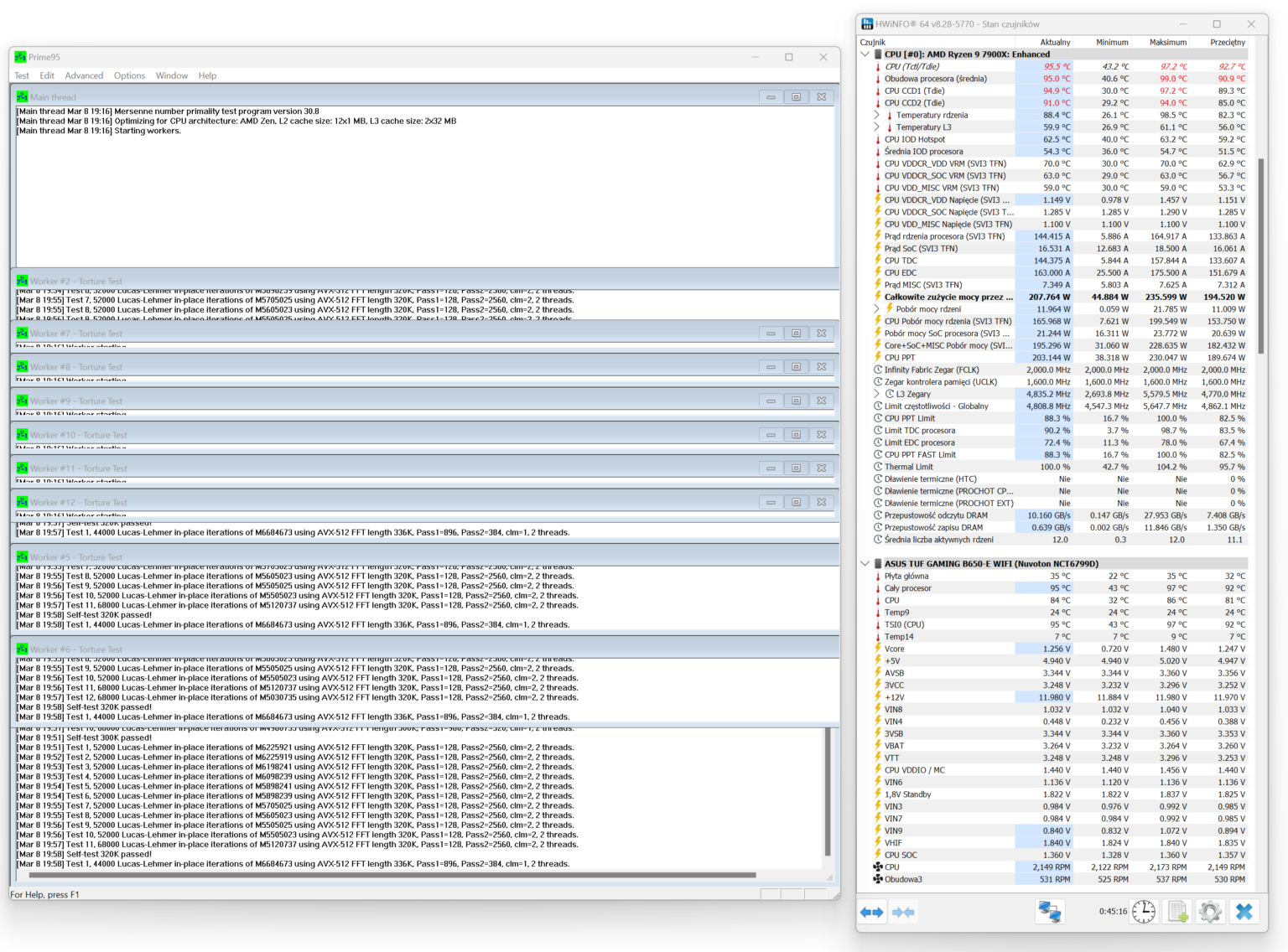
- Wartości temperatur odczytywano z pomocą programu HWiNFO
- W oprogramowaniu do rejestracji temperatury istnieje margines błędu wynoszący około 1 stopnia Celsjusza (taki maksymalnie przyjmuję)
- Formalnie kaganiec temperaturowy dla Ryzena 9 7900X wynosi 95-96°C (bez zdjętych limitów). Pod obciążeniem regularnie osiąga wartości szczytowe w zakresie 95.6–95.8°C. Podczas testów używałem programu Ryzen Master (różne gotowe profile), gdzie limit może wynosić 111 stopni maksymalnie (przy tej temperaturze komputer się wyłącza, odcina zasilanie). Zatem maksymalnie 110.6 stopni w testach brałem za temperaturę ABSOLUTNIE graniczną – jeśli chłodzenie ją osiągnęło, to automatycznie przerywałem test, a taki wynik wpisywałem na wykres.
- Nie stosuję testów opartych na normalizacji poziomu dB(A), ponieważ przeciętny użytkownik komputera nie ma możliwości precyzyjnego ustawienia wentylatorów pod kątem hałasu (brak odpowiedniego sprzętu). Jeśli chłodzenie jest 'zbyt głośne’, to zazwyczaj użytkownik reguluje prędkość wentylatorów na radiatorze poprzez stosowne oprogramowanie w systemie Windows lub bezpośrednio w UEFI. Dlatego w moich testach podchodzę podobnie do tematu – jedyne, co robię jeśli chodzi o hałas, to mierzę głośność przy różnych ustawieniach obrotów wentylatorów (patrz niżej).
- Wyniki prezentowane na wykresach to wartości maksymalnych temperatur, skorygowane o temperaturę otoczenia (delta temperatury).
- Temperatura otoczenia podczas testów była zmienna (22.5-23.5), w zależności od dnia oraz samej pory dnia. Aby możliwie najlepiej wyeliminować wpływ zmiennych warunków temperaturowych na wykresach zamieszczam deltę temperatury, czyli różnicę pomiędzy temperaturą podzespołu a temperaturą otoczenia.
- Pomiar poziomu głośności przeprowadziłem decybelomierzem Benetech GM1351 (zakres 30–130 dBA). Minimalny poziom hałasu w pomieszczeniu podczas testów wynosił minimalnie 39 dBA (w godzinach wieczornych: 22:00+). Dlatego, jeśli na wykresie głośności pojawiają się wartości równe lub niewiele wyższe niż ta, oznacza to, że wentylatory chłodzenia – zwłaszcza na minimalnych obrotach – były praktycznie niesłyszalne dla użytkownika.
- Poziom hałasu mierzono z odległości 10 cm od głównej, zamkniętej, strony obudowy. W trakcie pomiaru wentylatory obudowy oraz wentylatory karty graficznej były ręcznie ustawione w aplikacji FanControl na poziomie 0% RPM, tak aby nie wpływały w znaczącym stopniu na wyniki testów chłodzenia.
I. Wydajność RPM – scenariusze testowe dla AMD Ryzen 9 7900X przy ustawieniach bazowych (~ 170W / 5.0 GHz 1.23v):
- obroty wentylatora chłodzenia uśrednione do +- 800 RPM
- obroty wentylatora chłodzenia uśrednione do +- 1000 RPM
- obroty wentylatora chłodzenia uśrednione do +- 1200 RPM
- obroty wentylatora chłodzenia uśrednione do +- 1400 RPM
- obroty wentylatora chłodzenia uśrednione do +- 1600 RPM
- obroty wentylatora chłodzenia uśrednione do +- 1800 RPM
- obroty wentylatora chłodzenia uśrednione do +- 2000 RPM
- + na koniec: maksymalne obroty wentylatorów dla każdego testowanego chłodzenia
II. Wydajność WAT – scenariusze testowe dla AMD Ryzen 9 7900X przy różnym poziomie poboru energii:
- testy przy: ~ 100W / ~ 150 / ~ 170 / ~ 200 / ~ 225, oraz, (opcjonalnie) 250 Wat. Limit temperaturowy (jak używamy aplikacji Ryzen Master) to 110.8°C.
- obroty wentylatorów chłodzenia były ustawione zawsze na maksymalne RPM, obroty wentylatorów w obudowie ustawione były na poziomie +- 550 RPM, a obroty GPU – ustawione w tryb automatyczny
- za każdym razem sprawdzano najwyższą osiągniętą temperaturę pracy przy tym każdym konkretnym scenariuszu testowym
- ~ 100W – 4 GHz (0.98-1v)
- ~ 150W – 5.0 GHz (1.15-1.17v)
- ~ 170W – 5.0 GHz (1.215-1.23v) – testowe ustawienie domyślne
- ~ 200W – 5.0 GHz (1.285-1.31v)
- ~ 225W – 5.2 GHz (1.335-1.345v)
- (~ 250W – 5.2 GHz 1.38-1.40v) – tylko najwydajniejsze chłodzenia AIO teoretycznie utrzymają w tym teście temperaturę na poziomie poniżej 110.8 stopni C (na ogół będą to tylko te najbardziej wydajne [i drogie?] konstrukcje 360 mm, ewentualnie wysokoobrotowe modele AIO 420 mm). Jak na razie z takim się jednak nie spotkałem podczas testów.
III. Test w 3DMark Time Spy, w lokalizacji procesorowej. Obroty ustawione odpowiednio na 100, 75, 50 i 25% RPM (w Fan Control).
IV. (TYLKO W PRZYPADKU AIO) Osobne testy wydajności pompki przy obrotach ustawionych na poziomie odpowiednio 75% / 50% / 25% RPM (100% RPM dla wentylatorów na radiatorze). Ryzen 9 7900X @ 170W (5.0 GHz 1.32v).
V. Testy głośności dla wentylatorów oraz, jeśli to AIO, testy głośności fabrycznej blokopompki.
TESTY WYDAJNOŚCIOWE
Prime 95
procesor bez ustawionych limitów prądowych w programie Ryzen Master


AMD Ryzen 9 7900X ~ 170W (domyślne TDP dla tego procesora)
wykresy zbiorcze 800 / 1000 / 1200 / 1400 / 1600 / 1800 / 2000 oraz max RPM (pompka AIO jeśli jest: 100% RPM / Delta temperatury)






testy wydajnościowe TDP: ~ 100W / ~ 150W / ~ 170W / ~ 200W (delta temperatury – odchylenie WAT max 5%)




3DMark Time Spy – test CPU (25 / 50 / 75 / 100% RPM) / temperatura maksymalna
W tym teście decyduje:
- wielkość i gęstość radiatora
- wydajność wentylatorów (obroty RPM, statyczne ciśnienie)
- pompa – przepływ i konstrukcja bloku
- docisk powierzchni pompki / coldplate
- kontrola RPM i charakterystka pracy przy 25–100%
To wszystko razem wyjaśnia, dlaczego wykres ma tak duży rozrzut między modelami, nawet przy identycznych warunkach. Na wykresie podana jest temperatura maksymalna.

POMIARY GŁOŚNOŚCI
I. zainstalowane wentylatory


II. odsłuch
RANKINGI OPŁACALNOŚCI (ceny na dzień 12/03/2026)
I. Cena / ΔTmax (delta temperatury z testu max RPM 170W)
- im wyższy wynik/wskaźnik, tym lepsza opłacalność chłodzenia (w teorii).
- ceny bazowo zaczerpnięte są ze sklepu x-kom.pl. Jeśli danego chłodzenia nie było w ofercie tego sklepu, to ceny sprawdzam na stronie Morele.net – wtedy stąd je biorę do przeliczania współczynników.
- be quiet! Pure Loop 3 LX 360 – (49) / 465.00
- Arctic Liquid Freezer III Pro 420 black – (49) / 429.98
- Corsair Nautilus RS 360 ARGB black – (50) / 409.00
- Valkyrie V360 Lite ARGB black – (51) / 367.99
- Arctic Liquid Freezer III Pro 360 black – (52) / 403.40
- TComas LE100 360 white – (52) / 359.00
- Cooler Master MasterLiquid Core Nex 360 ARGB Black – (53) / 349.00
- Valkyrie V240 Lite ARGB black – (54) / 400.33
- Cooler Master MasterLiquid Atmos II 360 (VRM) – (54) / 579.99
- Valkyrie Dragonfang 360 ARGB black – (54) / 677.05
- Endorfy Navis F360 black – (54) / 359.00
- XPG Levante II 360 ARGB white (55) / 399.00
- TComas LA200 360 ARGB black – (55) / 325.00
- Savio Nox 360 – (56) / 258.29
- MSI MAG CoreLiquid A15 360 – (56) / 389.00
- Krux HydroGlance 360 ARGB LCD white – (58) / 549.00
- FSP WAK AE36 ARGB black – (61) / 333.00
- Krux HydroX 240 ARGB black – (62) / 228.00
- XPG Maestro Plus 62DA (66) / 169.00
- Cooler Master MasterLiquid 240 Core II ARGB White – (66) / 255.20
- be quiet! Pure Rock Pro 3 LX – (68) / 239.00
- Cooler Master V4 Alpha 3DHP Black – (68) / 166.94
- DeepCool AK500 Digital Pro black – (72) / 299.99
- FSP MP7-B – (72) / 249.00
- FSP NP5-B – (73) / 135.00
- Cooler Master Hyper Nano 411 – (74) / 91.11
- XPG Maestro Plus 42SA – (79) / 165.00
- Valkyrie VIND DL125 black – (69) / 252.57
ranking (wyższa wartość = lepiej):
- Cooler Master Hyper Nano 411 – 0.8122
- FSP NP-5B – 0.5407
- XPG Maestro Plus 42SA – 0.4787
- Cooler Master V4 Alpha 3DHP black – 0.4073
- XPG Maestro Plus 62DA – 0.3905
- FSP MP7-B – 0.2891
- be quiet! Pure Rock Pro 3 LX – 0.2845
- Valkyrie VIND DL125 black – 0.2731
- Krux HydroX 240 ARGB black – 0.2719
- Cooler Master MasterLiquid 240 Core II ARGB white – 0.2586
- DeepCool AK500 Digital Pro black – 0.2400
- Savio Nox 360 – 0.2168
- FSP WAK AE36 ARGB black – 0.1831
- TComas LA200 360 ARGB black – 0.1692
- Cooler Master MasterLiquid Core Nex 360 ARGB black – 0.1518
- Endorfy Navis F360 black – 0.1504
- TComas LE100 360 – 0.1448
- MSI MAG CoreLiquid A15 360 – 0.1439
- Valkyrie V360 Lite ARGB – 0.1385
- XPG Levante II 360 ARGB white – 0.1378
- Valkyrie V240 Lite ARGB black – 0.1348
- Arctic Liquid Freezer III 360 Pro black – 0.1289
- Corsair Nautilus RS 360 ARGB black – 0.1224
- Arctic Liquid Freezer III Pro 420 black – 0.1139
- Krux HydroGlance 360 ARGB LCD white – 0.1056
- be quiet! Pure Loop 3 LX 360 – 0.1053
- Cooler Master MasterLiquid Atmos II 360 – 0.0931
- Valkyrie Dragonfang 360 – 0.7975
II. maksymalne fabryczne obroty RPM / maksymalny zmierzony poziom dB(A)
- Arctic Liquid Freezer III Pro 420 black ARGB (2500) / 66
- Corsair Nautilus RS 360 ARGB (2100) / 66
- Valkyrie V360 Lite ARGB (2150) / 59
- Arctic Liquid Freezer III Pro 360 (3000) / 68
- Tcomas LE100 360 (2530) / 68
- Valkyrie V240 Lite ARGB (2150) / 58
- Cooler Master MasterLiquid 360 Atmos II (2500) / 63
- Valkyrie Dragonfang 360 (2150) / 57
- TComas LA200 360 (2600) / 68
- MSI MAG CoreLiquid A15 360 (2050) / 58
- Krux HydroGlance 360 (1800) / 56
- Krux HydroX 240 (1800) / 52
- Cooler Master MasterLiquid 240 Core II ARGB White (1850) / 54
- be quiet! Pure Rock Pro 3 LX (2000) / 52
- DeepCool AK500 Digital Pro (1850 RPM) / 50
- FSP MP7-B (1800) / 53
- FSP NP-5B (1600) / 46
- Savio Nox 360 (1800) / 68
- Endorfy Navis F360 black (1800) / 59
- XPG Levante II 360 White (2000) / 65
- XPG Maestro Plus 62DA (1800) / 53
- XPG Maestro Plus 42SA (1800) / 49
- FSP AE36 black ARGB (2200) / 68
- Cooler Master Hyper Nano 411 (2500) / 50
- be quiet! Pure Loop 3 LX 360 – (2100) / 65
- Cooler Master V4 Alpha 3DHP Black – (2050) / 47
- Cooler Master MasterLiquid Core Nex 360 ARGB Black – (1750) / 66
- Valkyrie VIND DL125 black – (2150) / 54
ranking:
- Cooler Master Hyper Nano 411 – 50.00
- Arctic Liquid Freezer III Pro 360 – 44.12
- Cooler Master V4 Alpha 3DHP Black – 43.61
- Valkyrie VIND DL125 black – 39.81
- Cooler Master MasterLiquid Atmos II 360 – 39.68
- be quiet! Pure Rock Pro 3 LX – 38.46
- TComas LA200 360 – 38.24
- Arctic Liquid Freezer III Pro 420 – 37.88
- Valkyrie Dragonfang 360 – 37.72
- TComas LE100 360 – 37.21
- Valkyrie V240 Lite – 37.07
- DeepCool AK500 Digital Pro – 37.00
- XPG Maestro Plus 42SA – 36.73
- Valkyrie V360 Lite – 36.44
- MSI MAG CoreLiquid A15 360 – 35.34
- FSP NP-5B – 34.78
- Krux HydroX 240 – 34.62
- Cooler Master MasterLiquid Core II 240 – 34.26
- FSP MP7-B – 33.96
- XPG Maestro Plus 62DA – 33.96
- FSP AE36 – 32.35
- be quiet! Pure Loop 3 LX 360 – 32.30
- Krux HydroGlance 360 – 32.14
- Corsair Nautilus RS 360 – 31.82
- XPG Levante II 360 – 30.77
- Endorfy Navis F360 – 30.51
- Cooler Master MasterLiquid Core Nex 360 ARGB Black – 26.51
- Savio Nox 360 – 26.47
III. maksymalna temperatura testowa / maksymalne fabryczne obroty RPM
- Arctic Liquid Freezer III Pro 420 black – (49) / 2500
- Corsair Nautilus RS 360 ARGB black – (50) / 2100
- Valkyrie V360 Lite – (51) / 2150
- Arctic Liquid Freezer III 360 Pro black – (52) / 3000
- TComas LE100 360 – (52) / 2530
- Valkyrie V240 Lite ARGB – (54) / 2150
- Cooler Master MasterLiquid Atmos II 360 – (54) / 2500
- Valkyrie Dragonfang 360 – (54) / 2150
- Endorfy Navis F360 – (54) / 1800
- XPG Levante II 360 (55) / 2000
- TComas LA200 360 – (56) / 2600
- Savio Nox 360 mm – (56) / 1800
- MSI MAG CoreLiquid A15 360 – (56) / 2050
- Krux HydroGlance 360 ARGB LCD White – (58) / 1800
- Krux HydroX 240 ARGB – (62) / 1800
- Cooler Master MasterLiquid 240 Core II ARGB White – (66) / 1850
- be quiet! Pure Rock Pro 3 LX – (68) / 2000
- DeepCool AK500 Digital Pro – (72) / 1850
- FSP MP7-B – (72) / 1800
- FSP NP-5B – (73) / 1600
- XPG Maestro Plus 62DA (66) / 1800
- XPG Maestro Plus 42SA (79) / 1800
- FSP AE36 black ARGB – (61) / 2200
- Cooler Master Hyper Nano 411 – (74) / 2500
- be quiet! Pure Loop 3 LX 360 – (49) / 2100
- Cooler Master V4 Alpha 3DHP Black – (68) / 2050
- Cooler Master MasterLiquid Core Nex 360 ARGB Black – (53) / 1750
- Valkyrie VIND DL125 black – (69) / 2150
ranking:
- Arctic Liquid Freezer III Pro 360 – 0.01723
- Arctic Liquid Freezer III Pro 420 – 0.01733
- TComas LE100 360 – 0.02055
- TComas LA200 360 – 0.02153
- Cooler Master MasterLiquid Atmos II 360 – 0.02160
- be quiet! Pure Loop 3 LX 360 – 0.02333
- Valkyrie V360 Lite – 0.02372
- Corsair Nautilus RS 360 ARGB – 0.02380
- Valkyrie V240 Lite ARGB – 0.02511
- Valkyrie Dragonfang 360 – 0.02511
- MSI MAG CoreLiquid A15 360 – 0.02731
- XPG Levante II 360 – 0.02750
- FSP AE36 ARGB black – 0.02772
- Cooler Master Hyper Nano 411 – 0.2960
- Endorfy Navis F360 – 0.0300
- Cooler Master MasterLiquid Core Nex 360 ARGB black – 0.0302
- Savio Nox 360 – 0.03111
- Valkyrie VIND DL125 black – 0.03209
- Krux HydroGlance 360 ARGB LCD – 0.03222
- Cooler Master V4 Alpha 3DHP black – 0.03317
- be quiet! Pure Rock Pro 3 LX – 0.03400
- Krux HydroX 240 – 0.03440
- Cooler Master MasterLiquid Core II 240 – 0.03567
- XPG Maestro Plus 62DA black – 0.03660
- DeepCool AK500 Digital Pro black – 0.03891
- FSP MP7-B – 0.04000
- XPG Maestro Plus 42SA – 0.04388
- FSP NP-5B – 0.04562
PODSUMOWANIE
Valkyrie VIND DL125 to klasyczne chłodzenie powietrzne typu dual-tower wyposażone w dwa wentylatory 120 mm. Konstrukcja ta przeznaczona jest dla użytkowników poszukujących wydajnego systemu chłodzenia procesora przy zachowaniu stosunkowo kompaktowej wysokości całkowitej wynoszącej 158 mm. Dzięki temu cooler powinien bez problemu zmieścić się w większości standardowych obudów typu mid-tower.
Radiator wykorzystuje dwuwieżową konstrukcję złożoną łącznie ze 100 aluminiowych finów – po 50 na każdą z sekcji. Producent zastosował tutaj charakterystyczny układ 41 + 9, w którym dolna część radiatora została częściowo cofnięta. Takie rozwiązanie ma na celu zwiększenie kompatybilności z wysokimi modułami pamięci RAM, co w praktyce przekłada się na brak kolizji z zestawami o wysokości do około 44 mm przy standardowej pozycji wentylatora.
Za transport energii cieplnej odpowiada sześć niklowanych rurek cieplnych o średnicy 6 mm. Całość została przylutowana do aluminiowego radiatora, co powinno zapewnić odpowiednią efektywność transferu ciepła pomiędzy podstawą a sekcją rozpraszającą. Sam blok podstawy wykonano z miedzi pokrytej warstwą niklu.
Producent deklaruje maksymalną zdolność odprowadzania ciepła na poziomie 260 W TDP, co stawia tę konstrukcję w segmencie wydajnych chłodzeń powietrznych dla współczesnych procesorów desktopowych.
Za przepływ powietrza odpowiadają dwa wentylatory Valkyrie U12 A-RGB o prędkości obrotowej od około 800 do 2150 RPM. Według specyfikacji generują one przepływ powietrza do 78 CFM oraz ciśnienie statyczne na poziomie 3.14 mmH₂O, co jest parametrem istotnym w przypadku radiatorów o dużej liczbie finów. Zastosowane łożysko typu Fluid Dynamic Bearing powinno zapewnić dobrą trwałość oraz stabilną pracę przy niższych prędkościach obrotowych.
Pod względem wizualnym cooler prezentuje się bardzo charakterystycznie. Czarne wentylatory w połączeniu z górnymi osłonami radiatora w czerwono-czarnej kolorystyce tworzą fajny gamingowy, futurystyczny styl. Dodatkowo wentylatory wyposażono w podświetlenie ARGB kompatybilne z systemami synchronizacji podświetlenia płyt głównych.
Montaż chłodzenia na platformie AMD AM5 przebiega stosunkowo sprawnie i nie powinien sprawić większych trudności. Zastosowany zestaw montażowy składa się jednak z dość dużej liczby elementów, co w przyszłości producent mógłby uprościć.
Cena katalogowa chłodzenia wynosi około 250 złotych – to już pułap gdzie spokojnie kupimy AIO 240 mm a nawet najtańsze (ale niestety bardzo głośne) konstrukcje 360 mm. Przy pięcioletniej gwarancji oraz solidnej jakości wykonania jest to propozycja, która może konkurować z wieloma popularnymi konstrukcjami powietrznymi w tym segmencie cenowym, lecz nie zawsze będzie na zwycięskiej pozycji.
plusy
- solidna jakość wykonania
- efektowny wygląd konstrukcji
- wydajne specyfikacyjnie wentylatory z podświetleniem ARGB
- dobry prześwit dla pamięci RAM
- wysokość 158 mm jest kompatybilna z większością obudów
- bardzo wysoka kultura pracy w spoczynku (tak do 50% RPM zasadniczo)
- pasta termoprzewodząca w zestawie
- 5 lat gwarancji
minusy
- wydajność na platformie AM5 jest przeciętna
- ogólnie chłodzenie to nie najlepiej nadaje się dla procesorów AMD o bardzo wysokim TDP
- chłodzenie lekko zakrywa pierwszy od gniazda procesora slot RAM
- chłodzenie jest dość głośne przy maksymalnych obrotach wentylatorów
- brak opcji offsetowego montażu na platformie AMD AM5
- zestaw montażowy składa się z dość dużej liczby elementów
- cena zakupu mogła by być niższa

